1217x
000929
2021-05-21

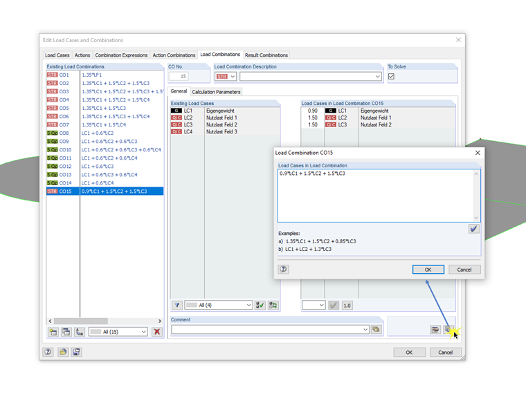
Okno dialogowe służące do ręcznego wprowadzania kombinacji

Beim Dialog für die Syntax-Eingabe der Kombinatorik von Last- beziehungsweise Ergebniskombinationen handelt es sich um einen nicht modalen Dialog. Das heißt, dass nach dem Öffnen dieses Dialoges Eingaben auch außerhalb des Dialoges möglich sind. Für die Syntax-Eingabe bedeutet dies, dass der Dialog mit dem Bearbeitungsfeld parallel zum Dialog "Lastfälle und Kombinatorik bearbeiten" geöffnet sein kann.

Dzięki temu można przełączać się między już zastosowanymi kombinacjami, edytować je w osobnym oknie dialogowym i przenosić do programu RFEM/RSTAB za pomocą przycisku [Wprowadzić dane w tabeli]. Ponadto w polu edycji można utworzyć nową kombinację. Okno dialogowe kombinacji pozostaje otwarte wraz z polem edycji.


Autor

Pan Meierhofer jest liderem w dziedzinie rozwoju programów dla konstrukcji betonowych i jest do dyspozycji zespołu wsparcia klienta w przypadku pytań związanych z projektowaniem konstrukcji z betonu zbrojonego i sprężonego.

Odnośniki


;