1217x
000929
2021-05-21

Caixa de diálogo para introduzir manualmente combinações

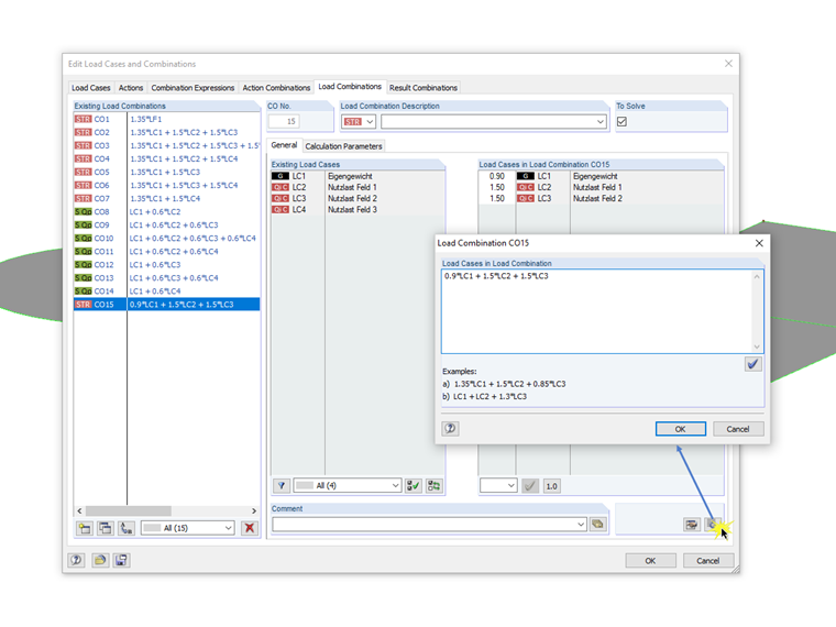
Beim Dialog für die Syntax-Eingabe der Kombinatorik von Last- beziehungsweise Ergebniskombinationen handelt es sich um einen nicht modalen Dialog. Das heißt, dass nach dem Öffnen dieses Dialoges Eingaben auch außerhalb des Dialoges möglich sind. Für die Syntax-Eingabe bedeutet dies, dass der Dialog mit dem Bearbeitungsfeld parallel zum Dialog "Lastfälle und Kombinatorik bearbeiten" geöffnet sein kann.

Assim, pode alternar entre as combinações já aplicadas, editá -las na caixa de diálogo separada e transferi -las para o RFEM/RSTAB através do botão [Definir entrada na tabela]. Além disso, pode criar uma nova combinação na caixa de edição. A caixa de diálogo de combinações permanece aberta com a caixa de edição.


Autor

O Eng. Meierhofer é responsável pelo desenvolvimento de programas para estruturas de betão e auxilia a equipa de apoio ao cliente em questões relacionadas com o dimensionamento de betão armado e pré-esforçado.

Ligações


;