1217x
000929
2021-05-21

Finestra di dialogo per l'immissione manuale delle combinazioni

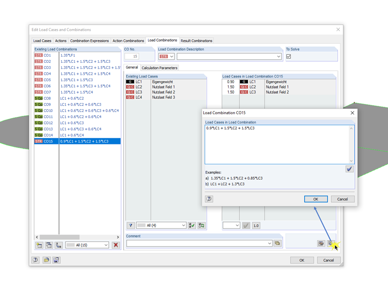
Beim Dialog für die Syntax-Eingabe der Kombinatorik von Last- beziehungsweise Ergebniskombinationen handelt es sich um einen nicht modalen Dialog. Das heißt, dass nach dem Öffnen dieses Dialoges Eingaben auch außerhalb des Dialoges möglich sind. Für die Syntax-Eingabe bedeutet dies, dass der Dialog mit dem Bearbeitungsfeld parallel zum Dialog "Lastfälle und Kombinatorik bearbeiten" geöffnet sein kann.

Pertanto, è possibile passare da una combinazione già applicata all'altra, modificarle nella finestra di dialogo separata e trasferirle in RFEM/RSTAB utilizzando il pulsante [Imposta input in tabella]. Inoltre, puoi creare una nuova combinazione nella casella di modifica. La finestra di dialogo delle combinazioni rimane aperta con la casella di modifica.


Autore

Il signor Meierhofer è il leader nello sviluppo di programmi per strutture in calcestruzzo ed è disponibile per il team di assistenza clienti in caso di domande relative alla progettazione di calcestruzzo armato e precompresso.

Link


;