4974x
001741
21. Juni 2022

Durchstanznachweis in RFEM 6 nach ACI 318-19 und CSA A23.3:19

Das optimale Szenario, in dem die Durchstanzbemessung nach ACI 318-19 bzw. CSA A23.3:19 verwendet werden sollte, ist, wenn eine Platte einer hohen Konzentration von Lasten oder Reaktionskräften ausgesetzt ist, die an einem einzigen Knoten auftreten. In RFEM 6 wird der Knoten, bei dem das Durchstanzen von Belang ist, als Durchstanzknoten bezeichnet. Diese hohe Konzentration von Kräften kann durch eine Stütze, Einzellast oder einen Knotenlager verursacht werden. Auch die Verbindungswände können diese Einzellasten an Wandenden, Ecken und Enden von Linienlasten und Stützen zur Folge haben.

Kritischer Rundschnitt

Der Durchstanznachweis berechnet zunächst die Fläche des kritischen Querschnitts (AQuerschnitt), die die Umgebung des Durchstanzknotens darstellt. Gemäß ACI 318-19 Abs. 22.6.4 [1] und CSA A23.3:19 S. 13.3.3 [2] ist der kritische Rundschnitt (bo) für eine quadratische Stütze gleich der Rundschnittlänge der Einzellast oder Lagerkraftfläche, die nicht näher als die Hälfte der statischen Nutzhöhe (d) ist. AQuerschnitt und bo werden beide automatisch von RFEM anhand der Lage der Einzellast auf der Platte berechnet.

Bemessungsparameter für Durchstanzen in RFEM 6

Sobald das Add-On Betonbemessung aktiviert wurde, erscheint das Kontrollfeld Bemessungsparameter für Durchstanzen im Register Basis bei der Bearbeitung des Durchstanzknotens in RFEM 6. Dies kann für alle Knoten, bei denen es um Durchstanzen geht, gleichzeitig erfolgen. In den Eingabedaten des Add-Ons Betonbemessung sind auch die Knoten zu selektieren, die für Durchstanzen nachzuweisen sind.


Sobald die Parameter für die Durchstanzbemessung für einen Knoten ausgewählt wurden, erscheinen die Register Betonbemessung - Durchstanzknoten und Betonbemessung - Konfigurationen. Dies ermöglicht die Einstellungen zu Durchstanzbewehrungstyp, Anordnung, Bewehrungsstabdurchmesser und Material zu ändern. Es erscheint das Register Tragfähigkeiten mit weiteren vom Anwender einstellbaren Bemessungsparametern wie "einfache" oder "geglättete" Kräfte für Stützen/Wände und Mindestbewehrungsabstände. Die Festigkeitsabminderungsfaktoren gemäß ACI 318-19 Abs. 21.2.1 [1] und CSA A23.3:19 S. 8.4 [2] können zusammen mit den Mindestbewehrungsabständen angepasst werden.

Innerhalb des kritischen Rundschnitts wird die Querkraft aus der Durchstanzlast für Wände auf geglättet gesetzt. Bei Stützen hingegen kann die Durchstanzlast entweder auf "geglättet" oder "Einzelkraft" aus Stütze, Last oder Knotenlager eingestellt werden.

Durchstanznachweis in RFEM 6

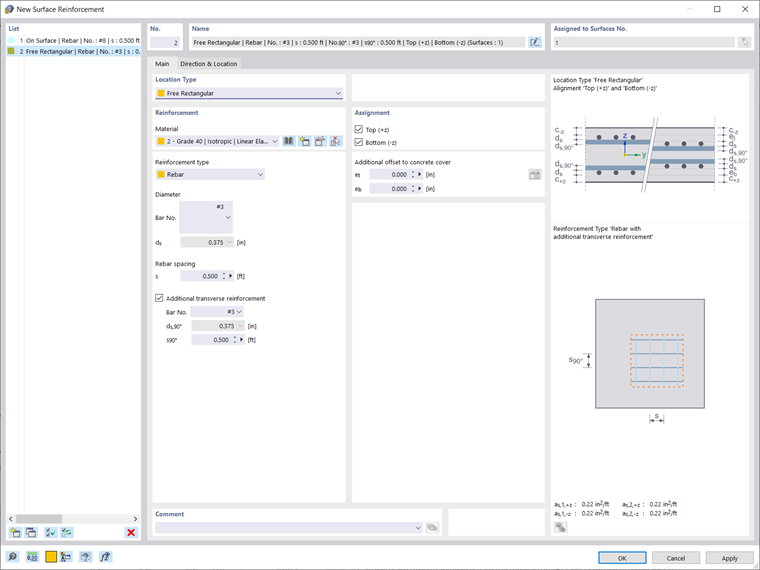
Sind die Bemessungsparameter für Durchstanzen und Bewehrung unter dem Knoten und der Fläche eingegeben, kann die Bemessung mit dem Add-On Betonbemessung durchgeführt werden. Die Bemessung bezieht sich auf die im nächsten Bild gezeigte Längsbewehrung. Wenn die Betonbemessung nur unter Berücksichtigung dieser Bewehrung durchgeführt wird, werden die Ausnutzungen für alle betreffenden Knoten angezeigt und in Tabellenform oder grafisch dargestellt.


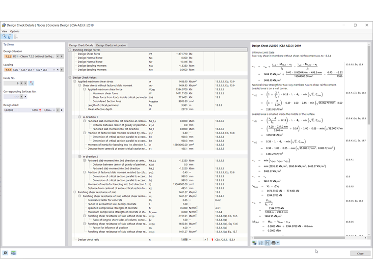
In den Ergebnissen werden der Durchstanzwiderstand der Platte (vn) und die angewandte maximale Querkraft (vu) miteinander verglichen, um die Gesamtausnutzung nach ACI 318-19 Abs. 22.6.1.2, Gl. (22.6.1.2) [1] zu berechnen. In ähnlicher Weise werden der Durchstanzwiderstand der Platte (vr) und die einwirkende maximale Schubspannung (vf) zur Berechnung der Ausnutzung nach CSA A23.319 S. 13.3.4 [2] verwendet. Diese Gleichungen sind zusammen mit dem gesamten Berechnungsverfahren in den Nachweisdetails, wie in Bild 7 gezeigt, zu finden.

Wird keine zusätzliche Durchstanzbewehrung hinzugefügt und ist Vu ≤ Vn, so ist keine zusätzliche Bewehrung erforderlich. Auf der Zugseite der Platte kann eine zusätzliche lokale Längsbewehrung angebracht werden, wenn der Widerstand durch die einwirkende Querkraft überschritten wird. Diese Beispielplatte zeigt deutlich, dass dies zu erreichen ist, indem oben ein freier rechteckiger Bereich definiert wird, wo die Stütze eingerahmt ist. Diese Bewehrungsdefinition kann kopiert und mit "Kopieren/Verschieben" in alle Durchstanzknoten eingefügt werden. Die so zugewiesene Bewehrung wird dann automatisch bei der Berechnung der Schubtragfähigkeit berücksichtigt.

Wenn der Durchstanznachweis ohne Durchstanzbewehrung nicht möglich ist (Vn≤Vu), wird alternativ die maximale Durchstanztragfähigkeit Vn,max berechnet und der Nachweis automatisch geführt. Diese Ergebnisse können wiederum in der Tabelle "Betonbemessung" eingesehen oder grafisch dargestellt werden. Die Anzahl der erforderlichen Durchstanzbewehrungen kann im Register "Ergebnisse" des Navigators angezeigt werden (siehe Bild unten).

Fazit

Der Durchstanznachweis kann in RFEM 6 im Bearbeitungsfenster eines Knotens initialisiert werden und wird dann automatisch im Add-On Betonbemessung berücksichtigt. Indem die Bemessungseigenschaften aktiviert werden, können auch die Parameter für die Durchstanzbemessung manipuliert werden, wie z. B. die Durchstanzlast, die Festigkeitsabminderungsfaktoren gemäß ACI 318-19 Abs. 21.2.1 [1] und CSA A23.3:19 S. 8.4 [2] sowie die Mindestabstände der Bewehrung unter den Einstellungen der Tragfähigkeitskonfiguration. Die Betonbemessung erfolgt aufgrund der auf der Fläche vorhandenen Längsbewehrung. Ist die Ausnutzung höher als 1,00, kann eine zusätzliche Längsbewehrung auf der Zugseite der Platte angeordnet werden.


Autor

Alex ist für die Schulung der Kunden, den technischen Support und die Programmentwicklung für den nordamerikanischen Markt verantwortlich.

Referenzen


;