5053x
001741
2022-06-21

根据 ACI 318-19 和 CSA A23.3:19 在 RFEM 6 中进行冲切抗剪设计

如果板在一个节点上承受高度集中的荷载或反力,那么按照 ACI 318-19 或 CSA A23.3:19 进行冲切设计的最佳情况。 在 RFEM 6 中,产生冲切问题的节点称为冲切节点。 造成这些力高度集中的原因可能是柱子、集中力或节点支座。 连接墙也会在墙的末端、拐角处以及线荷载和支座的末端产生这些集中荷载。

临界截面

进行冲切验算时,首先计算冲切节点周围的临界截面面积(Asection )。 根据规范 ACI 318-19 22.6.4 {%!方柱的 d 等于集中荷载或反作用区的周长,但是不小于有效高度距离的一半。 截面A 和 bo是由 RFEM 根据作用在板上的集中荷载的位置自动计算得出的。

RFEM 6 中的冲切设计参数

激活混凝土设计模块后,在 RFEM 6 中编辑抗冲切节点时,基本选项卡中将显示抗冲切设计属性复选框。 这可以对所有涉及冲切的节点同时定义。 在混凝土设计模块的输入数据中,还必须选择要进行抗冲切设计的节点。


一旦勾选了节点的抗冲切设计参数后,就会出现混凝土设计 – 抗冲切节点和混凝土设计 – 配置选项卡。 更改有关抗冲切配筋类型、布置、钢筋直径和材料的选项。 在承载能力极限状态配置选项卡中,用户可以调整更多的设计参数,例如柱子/墙的“单独”或“平滑”荷载以及最小钢筋间距。 强度折减系数按照 1999.01根据 ACI 318-19 Sec。 21.2.1 [1] and CSA A23.3:19 Clause 8.4 [2] can be adjusted along with the minimum spacing of reinforcement.

在临界周长内,墙的剪力设置为“平滑荷载”。 对于柱子,冲切荷载可以选择平滑或“单个力”传递给柱子、荷载或节点支座。

在 RFEM 6 中进行冲切验算

在该节点和面下方输入抗冲切钢筋和抗剪的设计参数后,将由混凝土设计模块进行设计。 设计时所参考的纵向钢筋如下图所示。 在进行混凝土设计后仅考虑这根钢筋,所有相关节点的设计利用率将以表格或图形的形式显示。


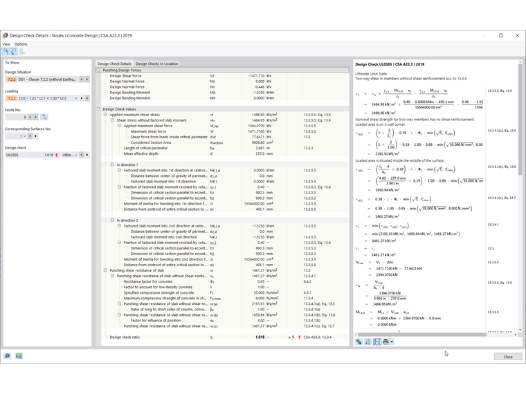
根据规范 ACI 318-19 秒,在计算整体利用率的结果中,将板的冲切承载力 (vn ) 和最大容许剪力 (vu )相互比较,以计算整体利用率。 22.6.1.2, Eq. (22.6.1.2) [1]. Similarly, the Punching Shear Resistance of the Slab (vr) and the Applied Maximum Shear Stress (vf) are used to calculate the design ratio according to CSA A23.319, Clause 13.3.4 [2]. 在整个计算过程中都可以在图 7 所示的设计验算详细信息中找到这些公式。

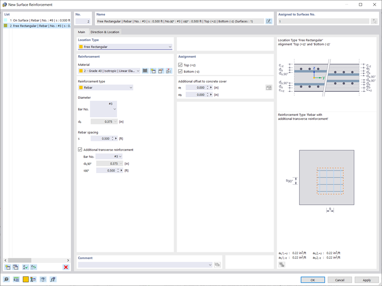
如果不额外添加冲切钢筋且 Vu ≤ Vn ,则不需要额外钢筋。 在板的受拉一侧,如果剪力超过承载力,则可以添加局部额外的纵向钢筋。 对于此示例楼板,您会看到可以通过在柱子所在位置的顶部定义一个自由矩形区域来实现。 使用“复制/移动”工具可以将这个配筋定义复制并粘贴到所有冲切节点上。 在计算抗剪承载力时会自动考虑以此方式分配的钢筋。

Alternatively, if the punching shear design is impossible without punching reinforcement (Vn≤Vu), the maximum punching shear resistance Vn,max is calculated and the design check is performed automatically. 计算结果可以导出在混凝土设计表格中或以图形方式查看。 在导航器的结果选项卡中可以显示钢筋所需的冲切数量(见下图)。

概述总结

在 RFEM 6 中的混凝土设计模块中,可以在节点的编辑窗口中初始化冲切设计验算。 然后,激活设计属性,可以根据规范 ACI 318-19 节,对冲切设计参数进行操作,例如冲切荷载、强度折减系数。 21.2.1 [1] and CSA A23.3:19 Clause 8.4 [2], and the minimum spacing of reinforcement under the Ultimate Configuration settings. 混凝土设计是根据纵向钢筋进行的。 如果利用率超过 1.00,则可以在板的受拉一侧布置额外的纵向钢筋。


作者

Alex 负责北美市场的客户培训、技术支持和持续的程序开发。

参考


;