5053x
001741
2022-06-21

Verificação ao punçoamento no RFEM 6 segundo as normas ACI 318-19 e CSA A23.3:19

O cenário ideal para utilizar o dimensionamento ao punçoamento de acordo com a ACI 318-19 ou CSA A23.3:19 é quando uma laje está a sofrer uma elevada concentração de cargas ou forças de reação ocorrendo em um único nó. No RFEM 6, o nó no qual o punçoamento é um problema é referido como nó de punçoamento. As causas desta elevada concentração de forças podem ser introduzidas por um pilar, uma força concentrada ou um apoio nodal. A existência de paredes ligadas também pode causar essas cargas concentradas nas extremidades, nos cantos e nas extremidades das cargas de linha e apoios.

Perímetro de controlo

A verificação ao punçoamento calcula primeiro a área crítica da secção (Asecção), que é a área circundante do nó de punçoamento. De acordo com a norma ACI 318-19 secção 22.6.4 [1] e CSA A23.3:19 Cláusula 13.3.3 [2] , o perímetro crítico (bo ) para o pilar quadrado é igual ao comprimento do perímetro da carga concentrada ou da área de reação que não está mais perto do que metade da distância da altura estática efetiva (d). Asecção e bo são os dois calculados automaticamente pelo RFEM com base na localização do carregamento concentrado na laje.

Parâmetros de dimensionamento ao punçoamento no RFEM 6

Assim que o módulo Dimensionamento de betão tiver sido ativado, a caixa de seleção Propriedades de dimensionamento do punçoamento aparecerá no separador Geral ao editar o nó de punçoamento no RFEM 6. Isso pode ser feito simultaneamente para todos os nós onde o punçoamento é uma preocupação. Na entrada Dados do módulo Dimensionamento de betão, os nós que estejam a ser dimensionados para o punçoamento tem de estar selecionados.


Quando a opção Parâmetros de dimensionamento de punçoamento é verificada para um nó, aparecem os separadores Dimensionamento de betão - nó de punçoamento e Dimensionamento de betão - Configurações. Desta forma, é possível alterar as opções relativas ao Tipo de armadura de punçoamento, Colocação, Diâmetro do varão e Material. Aparecerá o separador Configurações ao estado limite último com mais parâmetros de dimensionamento que podem ser ajustados pelo utilizador, tais como forças "individuais" ou "suavizadas" para pilares/paredes e espaçamento mínimo entre armaduras. Os coeficientes de redução da resistência de acordo com ACI 318-19 sec. 21.2.1 [1] and CSA A23.3:19 Cláusula 8.4 [2] pode ser ajustado juntamente com o espaçamento mínimo da armadura.

Dentro do perímetro crítico, a força de corte da carga de punçoamento para paredes está definida como suavizada. Enquanto que para os pilares, a carga de punçoamento pode ser definida quer como "suavizada" ou "força individual" a partir do pilar, carregamento ou do apoio de nó.

Verificação ao punçoamento no RFEM 6

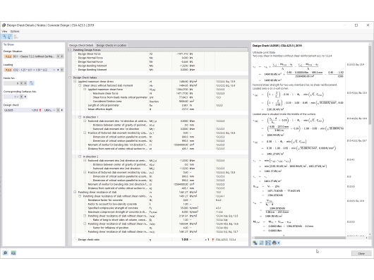
Quando os parâmetros de dimensionamento para o punçoamento e a armadura são introduzidos sob o nó e a superfície, o dimensionamento é realizado pelo módulo Dimensionamento de betão. O dimensionamento refere-se à armadura longitudinal apresentada na imagem seguinte. Assim que é realizado o dimensionamento de betão considerando apenas esta armadura, as relações de dimensionamento serão apresentadas para todos os nós de interesse e estarão disponíveis sob a forma de tabela ou de gráfico.


Nos resultados, a resistência ao punçoamento da laje (vn) e a força de corte máxima aplicada (vu) são comparadas entre si para calcular a relação de dimensionamento global de acordo com o ACI 318-19 Sec. 22.6.1.2, Eq. (22.6.1.2) [1]. Da mesma forma, a resistência ao punçoamento da laje (vr) e a tensão de corte máxima aplicada (vf) são utilizadas para calcular a relação de dimensionamento de acordo com CSA A23.319, cláusula 13.3.4 [2]. Estas equações podem ser encontradas nos detalhes da verificação de dimensionamento apresentados na Figura 7 juntamente com todo o procedimento de cálculo.

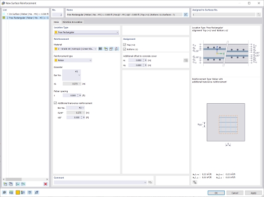
Se não é adicionada armadura de punçoamento adicional e Vu ≤ Vn, não é necessária armadura adicional. No lado tracionado da laje, pode ser adicionada armadura longitudinal local se a resistência for excedida pelo corte aplicado. Para este exemplo de laje, pode verificar que isso pode ser feito definindo uma região retangular livre na parte superior da posição onde o pilar é moldado. Esta definição de armadura pode ser copiada e colada em todos os nós de punçoamento através da ferramenta "copiar/mover". A armadura atribuída desta forma será considerada automaticamente para o cálculo da resistência ao corte.

Em alternativa, se a verificação ao punçoamento não for possível sem armadura de punçoamento (Vn ≤ V u), a resistência máxima ao punçoamento Vn,máx é calculada e a verificação é realizada automaticamente. Estes resultados, podem novamente ser encontrados na tabela de dimensionamentos de betão ou visualizados graficamente. Em termos de quantidade de armadura de punçoamento necessária, esta pode ser apresentada no separador Resultados do Navegador de projetos (ver Figura abaixo).

Conclusão

No RFEM 6, a verificação do dimensionamento de punçoamento pode ser inicializada na janela de edição de um nó e é depois considerada automaticamente no módulo adicional de Dimensionamento de betão. Em seguida, a ativação das propriedades de dimensionamento permitirá que os parâmetros de dimensionamento de punçoamento sejam manipulados, tais como a carga de punçoamento, fatores de redução de resistência de acordo com a ACI 318-19 secção 21.2.1 [1] e CSA A23.3:19 Cláusula 8.4 [2], e o espaçamento mínimo da armadura na configuração ELU troca de dados. O dimensionamento do betão é realizado com base na armadura longitudinal providenciada a partir da superfície. Se a relação de dimensionamento for superior a 1,00, pode ser atribuída uma armadura longitudinal adicional no lado tracionado da laje.


Autor

O Eng. Bacon é responsável pelas formações para clientes, pelo apoio técnico e desenvolvimento de programas para o mercado norte-americano.

Referências


;