4259x
001805
2023-02-17

Расчёт холодногнутых стальных профилей в RFEM 6

В нашей статье будет показано, как рассчитать холодногнутые стальные профили в RFEM 6 по норме EN 1993-1-3, п. 6.1.6. Поскольку некоторые функции всё ещё находятся в стадии разработки, здесь представлены доступные на данный момент варианты.

Новшеством в программе RFEM 6 является расчёт холодногнутых стальных профилей по норме EN 1993-1-3, п. 6.1.6 [1]. Эта функция предоставляет следующие возможности:

  • Расчет всех холодногнутых профилей из базы данных сечений RFEM 6 и RSECTION 1
  • Расчет холодногнутых эффективных сечений на нормальную силу, изгиб вокруг главной оси и изгиб вокруг второстепенной оси
  • Оценка напряжений из всех рассчитанных эффективных сечений и графическое изображение результирующих напряжений
  • Графическое отображение эффективных сечений, включая редукции и приведенные толщины
  • Расчет на огнестойкость по норме EN 1993-1-3, п. 6.1.6 [1] и EN 1993-1-2, п. 4.2.1 [2]

Для выполнения проектных и расчетных работ, важно, чтобы сечение было задано как «холодногнутое» (рисунок 1). Вы можете легко выполнить поиск в базе данных с помощью фильтра «Форма» и импортировать доступные холодногнутые профили, как показано на рисунке 2.


Вы можете рассчитать не только все холодногнутые профили из базы данных сечений RFEM 6, но также рассчитать холодногнутые профили из RSECTION 1. Если у вас уже есть сечение в файле .rsc (то есть в файле RSECTION), вы можете импортировать его в RFEM 6 или RSTAB 9 с помощью параметра «импорт сечения из RSECTION», показанного на рисунке 3. Затем все, что вам нужно сделать, это выбрать интересующий файл .rsc (рисунок 4), и сечение готово к использованию.

Обратите, пожалуйста, внимание на то, что с помощью программы RSECTION 1 можно импортировать сечение из программы SHAPE-THIN в программу RFEM 6 или RSTAB 9. Однако для этого необходимо сначала открыть существующий файл SHAPE-THIN в программе RSECTION 1. При необходимости вы можете изменить и пересчитать его, но важно сохранить его как сечение RSECTION. Таким образом, сечение может быть импортировано в RFEM 6 или RSTAB 9, следуя процедуре, описанной выше для импорта сечений RSECTION в RFEM 6/RSTAB 9.


После выполнения расчёта стальных конструкций результаты будут отображены как в табличной, так и в графической форме. Например, в таблице, показанной на рисунке 5, вы найдете коэффициенты использования по стержням, а также типы расчетов и их описание.

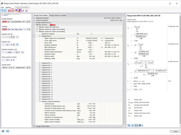
Возможно, вас заинтересуют подробности расчета, показанные на рисунке 6 (доступен с помощью значка подробности расчета). Они отражают некоторые из самых больших преимуществ расчета, представленных в нашей статье, такие как расчет эффективных сечений для нормальной силы, изгиба вокруг главной оси и изгиба вокруг второстепенной оси, которые обычно трудно рассчитать вручную.

Более подробная информация также находится в вашем распоряжении. Например, можно использовать значки, указанные в левом верхнем углу окна «подробности расчета» для того, чтобы открыть дополнительные диалоговые окна с данными результатов. Первое - это окно «диаграммы результатов в сечении».

Это может быть очень полезно, так как показывает оценку напряжений для всех рассчитанных эффективных сечений. Оно обеспечивает графическое отображение результирующих напряжений для эффективных сечений, включая редукции, приведенные толщины и рассчитанные напряжения (рисунок 7). Вы можете сами решить, какие результаты должны быть отображены.

Наконец, чтобы увидеть всю информацию о сечении, достаточно лишь щелкнуть по кнопке «информация о сечении». Этот значок находится в окне «подробности расчета» (рисунок 6), а также в таблице «расчет стальных конструкций», показанной на рисунке 5. В окне «информация о сечении», которое открывается с помощью щелчка на значок, вся информация по интересующему холодногнутому профилю организована в соответствующих разделах, как показано на рисунке 8.


Автор

Irena Kirova отвечает за написание технических статей и техподдержку пользователей ПО Dlubal.

Ссылки
Ссылки


;