4259x
001805
17.02.2023

Vérification des sections en acier formées à froid dans RFEM 6

Dans cet article, nous vous présentons comment calculer des sections en acier formées à froid selon la Section 6.1.6 de l'EN 1993-1-3 dans RFEM 6. Le sujet étant encore en cours de développement, les options actuellement disponibles seront présentées.

L’une des nouveautés de RFEM 6 est la vérification des profilés en acier formés à froid selon l’EN 1993-1-3, 6.1.6 [1]. Cette fonctionnalité offre les options suivantes :

  • Vérification de toutes les sections formées à froid à partir de la base de données de sections de RFEM 6 et de RSECTION 1
  • Calcul des sections efficaces formées à froid pour l’effort normal, la flexion selon l’axe fort et la flexion selon l’axe faible
  • Évaluation des contraintes de toutes les sections efficaces calculées et représentation graphique des contraintes résultantes
  • Représentation graphique des sections efficaces, y compris les réductions et les épaisseurs réduites
  • Vérification au feu selon l’EN 1993-1-3, 6.1.6 [1] et l’EN 1993-1-2, 4.2.1 [2]

Pour effectuer la vérification et le calcul, il est important que la section soit définie comme « formée à froid » (Figure 1). Vous pouvez facilement rechercher dans la bibliothèque à l’aide du filtre « Forme » et importer les sections formées à froid disponibles, comme le montre la Figure 2.


Vous pouvez non seulement calculer toutes les sections formées à froid à partir de la base de données de sections de RFEM 6, mais il est également possible de calculer des sections formées à froid à partir de RSECTION 1. Si vous disposez déjà de la section dans un fichier .rsc (c’est-à-dire un fichier RSECTION), vous pouvez l’importer dans RFEM 6 ou RSTAB 9 à l’aide de l’option « Importer la section de RSECTION » illustrée dans la Figure 3. Il vous suffit ensuite de sélectionner le fichier .rsc souhaité (Figure 4) et la section est prête à être utilisée.

Veuillez noter qu’il est également possible d’importer une section SHAPE-THIN dans RFEM 6 ou RSTAB 9 à l’aide de RSECTION 1. Pour ce faire, vous devez d'abord ouvrir le fichier SHAPE-THIN existant dans RSECTION 1. Vous pouvez la modifier et la recalculer si nécessaire, mais il est important de l’enregistrer en tant que section RSECTION. La section peut ainsi être importée dans RFEM 6 ou RSTAB 9 en suivant la procédure décrite ci-dessus pour importer des sections RSECTION dans RFEM 6/RSTAB 9.


Une fois la vérification de l’acier effectuée, les résultats sont disponibles sous forme de tableau et de graphique. Par exemple, dans le tableau de la Figure 5, vous pouvez voir les ratios de vérification par barre ainsi que les types de vérification et leur description.

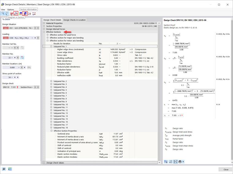
Les détails de la vérification illustrés dans la Figure 6 (disponibles via l’icône « Détails de la vérification ») peuvent également être intéressants à consulter. Ils reflètent certains des principaux avantages de la vérification présentée dans cet article, tels que le calcul des sections efficaces pour l’effort normal, la flexion selon l’axe fort et la flexion selon l’axe faible, qui sont généralement difficiles à calculer manuellement.

De plus amples détails sont également à votre disposition. Vous pouvez par exemple utiliser les icônes indiquées en haut à gauche de la fenêtre « Détails de vérification » pour ouvrir d’autres boîtes de dialogue contenant des données de résultat. La première est la fenêtre « Diagrammes de résultats dans la section ».

Cela peut être très utile car elle affiche l’évaluation des contraintes pour toutes les sections efficaces calculées. Elle fournit une représentation graphique des contraintes résultantes pour les sections efficaces, y compris les réductions, les épaisseurs réduites et les contraintes calculées (Figure 7). Vous pouvez décider vous-même des résultats à afficher.

Enfin, vous pouvez voir toutes les informations de la section en cliquant sur l’icône « Informations sur la section ». Vous pouvez trouver cette icône dans la fenêtre « Détails de vérification » (Figure 6), mais également dans le tableau « Vérification de l’acier » présenté dans la Figure 5. Dans la fenêtre « Informations sur la section », qui apparait lorsque vous cliquez sur l'icône, toutes les informations relatives à la section formée à froid qui vous intéressent sont organisées en sections appropriées et mises à votre disposition, comme le montre la Figure 8.


Auteur

Elle est responsable de la création d'articles techniques et fournit un support technique aux clients de Dlubal Software.

Liens
Références


;