4259x
001805
17-02-2023

Cálculo de secciones de acero conformadas en frío en RFEM 6

Este artículo le mostrará el cálculo de secciones de acero conformadas en frío según EN 1993-1-3, apartado 6.1.6 en RFEM 6. Dado que el tema aún se encuentra en desarrollo, se presentarán las opciones disponibles actualmente.

Una característica nueva en RFEM 6 es el cálculo de secciones de acero conformadas en frío según EN 1993-1-3, apartado 6.1.6 [1]. Esta característica proporciona las siguientes opciones:

  • Cálculo de todas las secciones conformadas en frío de la base de datos de secciones de RFEM 6 y RSECTION 1
  • Cálculo de secciones eficaces conformadas en frío para esfuerzo axil, flexión del eje mayor y flexión del eje menor
  • Evaluación de las tensiones de todas las secciones eficaces calculadas y representación gráfica de las tensiones resultantes
  • Representación gráfica de las secciones eficaces, incluyendo reducciones y espesores reducidos
  • Cálculo frente al fuego según EN 1993-1-3, sección 6.1.6 [1] y EN 1993-1-2, sección 4.2.1 [2]

Para realizar el diseño y cálculo, es importante que la sección se defina como "conformada en frío" (Imagen 1). Puede buscar fácilmente en la biblioteca usando el filtro "Forma" e importar las secciones conformadas en frío disponibles como se muestra en la Imagen 2.


No solo es posible diseñar todas las secciones conformadas en frío desde la base de datos de secciones de RFEM 6, sino que también es posible diseñar secciones conformadas en frío desde RSECTION 1. Si ya tiene la sección en un archivo .rsc (es decir, archivo de RSECTION), puede importarla en RFEM 6 o RSTAB 9 usando la opción "Importar sección desde RSECTION" que se muestra en la imagen 3. Luego, todo lo que tiene que hacer es seleccionar el archivo .rsc de interés (Imagen 4) y la sección está lista para usar.

Tenga en cuenta que también es posible importar una sección de SHAPE-THIN en RFEM 6 o RSTAB 9 con la ayuda del programa RSECTION 1. Sin embargo, para hacer esto, primero debe abrir el archivo SHAPE-THIN existente en RSECTION 1. Puede modificarlo y recalcularlo, si es necesario, pero es importante que lo guarde como una sección de RSECTION. De esta forma, la sección está disponible para su importación en RFEM 6 o RSTAB 9 siguiendo el procedimiento descrito anteriormente para importar secciones de RSECTION en RFEM 6/RSTAB 9.


Una vez que se realiza el diseño de acero, los resultados están disponibles en forma tabular y gráfica. Por ejemplo, en la tabla que se muestra en la Imagen 5 puede ver las razones de diseño por barras, así como los tipos de comprobación de diseño y su descripción.

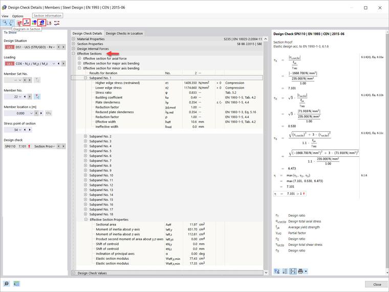
Es posible que le interesen aún más los detalles de la comprobación de diseño que se muestran en la imagen 6 (disponible a través del icono Detalles de la comprobación de diseño). Reflejan algunas de las mayores ventajas del cálculo presentado en este artículo, como el cálculo de secciones eficaces para esfuerzo axil, flexión del eje mayor y flexión del eje menor, que generalmente son difíciles de calcular manualmente.

Más detalles también están a su disposición. Por ejemplo, puede usar los iconos indicados en la parte superior izquierda de la ventana "Detalles de la comprobación de diseño" para abrir más cuadros de diálogo, incluidos los datos de resultados. La primera es la ventana "Diagramas de resultados en la sección".

Esto puede resultarle muy útil ya que muestra la evaluación de las tensiones para todas las secciones eficaces calculadas. Proporciona una representación gráfica de las tensiones resultantes para las secciones eficaces, incluidas las reducciones, los espesores reducidos y las tensiones calculadas (Imagen 7). Usted mismo puede decidir qué resultados se deben mostrar.

Finalmente, puede ver toda la información de la sección haciendo clic en el icono "Información de la sección". Puede encontrar este icono en la ventana "Detalles de comprobación de diseño" (imagen 6), pero también en la tabla "Diseño de acero" que se muestra en la imagen 5. En la ventana "Información sobre la sección", que se abre al hacer clic en el icono, toda la información para la sección conformada en frío de interés está organizada en secciones relevantes y está disponible para usted como se muestra en la Imagen 8.


Autor

La Sra. Kirova es responsable de la creación de artículos técnicos y proporciona soporte técnico a los clientes de Dlubal.

Enlaces
Referencias


;