4259x
001805
2023-02-17

Dimensionamento de secções de aço formadas a frio no RFEM 6

Este artigo mostrará o dimensionamento de secções de aço formadas a frio de acordo com a norma EN 1993-1-3, secção 6.1.6 no RFEM 6. Visto que algumas funções ainda estão em fase de desenvolvimento, apresentamos as opções atualmente disponíveis.

Uma novidade no RFEM 6 é o dimensionamento de secções de aço formadas a frio de acordo com a EN 1993-1-3, Secção 6.1.6 {%>

  • Design of all cold-formed sections from the RFEM 6 section database and RSECTION 1
  • Calculation of cold-formed effective sections for axial force, major-axis bending, and minor-axis bending
  • Evaluation of the stresses from all calculated effective cross-sections and graphical representation of the resulting stresses
  • Graphical representation of the effective sections including reductions and reduced thicknesses
  • Fire design according to EN 1993-1-3, Section 6.1.6 [1] and EN 1993-1-2, Section 4.2.1 [2]

To perform the design and calculation, it is important that the section is defined as "cold-formed" (Image 1). You can easily search the library using the “Shape” filter and import the available cold-formed sections as shown in Image 2.


Not only that you can design all cold-formed sections from the RFEM 6 section database, but it is also possible to design cold-formed sections from RSECTION 1. If you already have the section in a .rsc file (that is, RSECTION file), you can import it into RFEM 6 or RSTAB 9 using the “Import Section from RSECTION” option shown in Image 3. Then, all you have to do is to select the .rsc file of interest (Image 4) and the cross-section is ready to use.

Please note that it is also possible to import a SHAPE-THIN cross-section into RFEM 6 or RSTAB 9 with the help of the RSECTION 1 program. To do this, however, you must first open the existing SHAPE-THIN file in RSECTION 1. You can modify and recalculate it, if necessary, but it is important that you save it as an RSECTION cross-section. In this way, the cross-section is available for import into RFEM 6 or RSTAB 9 by following the procedure described above for importing RSECTION cross-sections in RFEM 6/RSTAB 9.


Once the steel design is performed, the results are available to you in both tabular and graphical form. For instance, in the table shown in Image 5 you can see the design ratios by members as well as the design check types and their description.

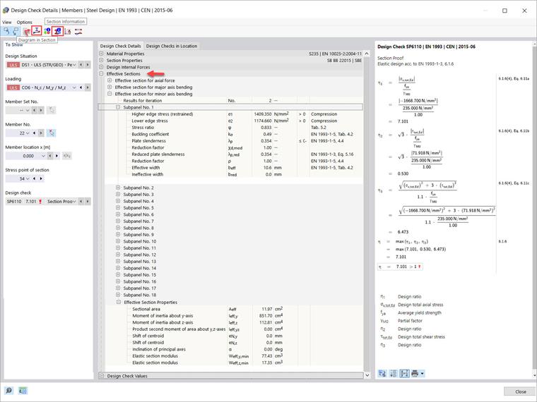
You might be even more interested in the design check details shown in Image 6 (available via the Design Check Details icon). They reflect some of the biggest advantages of the design presented in this article, such as the calculation of effective sections for axial force, major-axis bending, and minor-axis bending, which are generally difficult to calculate manually.

Further details are also at your disposal. For example, you can use the icons indicated at the top left of the “Design Check Details” window to open further dialog boxes including result data. The first is the "Result Diagrams in Section" window.

This can be very useful for you as it shows the evaluation of the stresses for all calculated effective cross-sections. It provides a graphical representation of the resulting stresses for the effective cross-sections including reductions, reduced thicknesses, and the calculated stresses (Image 7). You can decide for yourself which results should be displayed.

Finally, you can see all the information for the section by clicking the “Section information” icon. You can find this icon in the “Design Check Details” window (Image 6), but also in the “Steel Design” table shown in Image 5. In the “Information About Section” window, which opens by clicking on the icon, all information for the cold-formed section of interest is organized in relevant sections and available to you as shown in Image 8.


Autor

A Eng.ª Kirova é responsável pela criação de artigos técnicos e presta apoio técnico aos clientes da Dlubal.

Ligações
Referências


;