2311x
001841
2024-01-26

Расчёт холодногнутых профилей по AISI с использованием произвольного сечения в RFEM 6

Пользовательские сечения часто требуются в проектировании конструкций из холодногнутой стали. В RFEM 6 пользовательское сечение может быть создано с использованием одного из "Тонкостенных" сечений, доступных в библиотеке. Для других сечений, которые не соответствуют ни одной из 14 доступных форм холодногнутых профилей, сечения могут быть созданы и импортированы из автономной программы RSECTION. Общая информация по проектированию стальных конструкций AISI в RFEM 6 доступна в статье базы знаний, представленной в конце страницы.

Пример

Пример III-14 из руководства AISI [1] используется для сравнения результатов, полученных из модели RFEM. Поскольку поперечное сечение не соответствует ни одному из тонкостенных сечений, в RSECTION используется для создания пользовательского сигма-сечения. Вебинар, демонстрирующий, как создать пользовательскую форму в RSECTION, представлен в конце этой статьи.

Пример представляет два случая, когда элемент полностью укреплен по всей длине (Случай 1) и укреплен на расстоянии 66 дюймов (Случай 2). В этой статье рассматривается только Случай 2 с использованием метода LRFD. Метод конечных полос (FSM) выбран для расчета допустимой сжимающей прочности, Pa. В RFEM моделируются два (2) 66-дюймовых простых поддерживаемых элемента с закругленным углом и угловым углом (Изображение 03). Причина использования секции с прямолинейным участком (угловой угол) объясняется ниже.

Сжимающая прочность

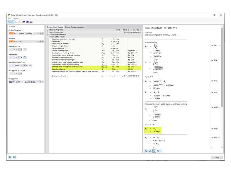
Критические упругие нагрузки на изгиб (Pcrl, Pcrd, Pcre), необходимые для определения доступной сжимающей прочности, Pa, представлены ниже.

Pcrl (местное)

Критическая упругая местная продольная нагрузка на изгиб, Pcrl, равная 34.4 кипа, показана под проверкой глобального проектного критерия устойчивости EE2701 и совпадает с тем, что показано в примере AISI. Общая кривая показывает отчетливый первый минимум, где Pcrl равна 33.8 кипа, что получается как для секции с закругленным углом, так и для секции с угловым углом (Изображение 04). Небольшая разница между значениями, указанными в проверке проектного критерия, и графиком пренебрежимо мала.

Pcrd (искажение)

Критическая упругая искажающая продольная нагрузка на изгиб, Pcrd, показана под проверкой проектного критерия EE2801. Для секции с закругленными углами (скругленная секция), Pcrd равна 14.9 кипа. Из общемировой (подытоживающей) кривой видно, что второй минимум не является отчетливым. В таком случае для определения соответствующей длины вдоль горизонтальной оси используется искажающая кривая. Оттуда положение проецируется на общую кривую для получения критического коэффициента нагрузки.

Отдельные кривые (местная, искажающая, глобальная) можно отображать отдельно из выпадающего меню (Изображение 05). Для пользовательских сечений может потребоваться некоторое время для загрузки индивидуального графика.

14.9 кипов на длине 89 дюймов - это последний значимый минимум на искажающем графике. Формы изгиба за пределами этой длины категоризируются как глобальные. RFEM применяет "геометрический фактор" для классификации форм изгиба как глобальные или искажающие.

Руководство AISI утверждает: "Рассмотрение формы изгиба для элемента на длине 66 дюймов показывает как боковые смещения, связанные с флексионным (глобальным) изгибом, так и искажающим изгибом; следовательно, упругая нагрузка на изгиб на этой длине используется для проверки состояния предела искажающего изгиба" [1]. На длине 66 дюймов Pcrd равна 19.4 кипа на общей кривой.

Из-за различий в подходе значение RFEM 14.9 кипа на длине 89 дюймов ниже, чем 19.4 кипа на длине 66 дюймов, указанное в примере AISI.

Прямая секция (угловой угол)

При использовании скругленной секции (закругленный угол) решатель FSM разделяет закругленные углы на множество мелких сегментов. Это может привести к консервативным расчетам. Возможность проверки результата - моделирование секции с использованием прямых линий (угловые углы). Для прямой секции Pcrd равна 17.7 кипа. Это значение ближе к 19.4 кипам, указанным в примере AISI (Изображение 06).

Pcre (глобальный)

Упругая глобальная (флекционная, кручения, флекционно-кручения) нагрузка на изгиб, Pcre, показана под проверкой проектного критерия EE2701.

Pcre равна 19.4 кипа для скругленной секции и 19.2 кипа для прямой секции. Эти значения взяты из общей кривой на длине 66 дюймов. Как видно на Изображении 07, форма изгиба на этой длине содержит как флекционный (глобальный) изгиб, так и искажающий изгиб.

Руководство AISI утверждает: "Пунктирная линия, наложенная на правую половину графика, представляет глобальный режим изгиба, изолированный от других состояний предела. Упругая нагрузка на изгиб на этой длине, взятая из этой линии, используется для проверки состояния предела глобального изгиба" [1]. Таким образом, Pcre, равная 38.9 кипа, указанная в примере AISI, взята из индивидуальной глобальной кривой (Изображение 08).

RFEM применяет консервативный подход к получению Pcre из общей кривой вместо глобальной кривой. Инженеры могут использовать собственный суждение для использования более высокого значения, показанного на глобальной кривой после исследования форм изгиба на длине 66 дюймов. В RFEM альтернативное значение Pcre равно 44.3 кипа на глобальной кривой (вблизи от значения 38.9 кипа, указанного в примере AISI).

Номинальная сжимающая прочность

Номинальная сжимающая прочность принимается как наименьшая из значений в соответствии со следующими разделами AISI [2]:

  • Раздел E2 – Предел текучести и глобальный изгиб
  • Раздел E3 – Местный изгиб, взаимодействующий с пределом текучести и глобальным изгибом
  • Раздел E4 – Искажающий изгиб

В RFEM доминирующим случаем является Раздел E3 с Pnl равной 16.7 кипа (Изображение 09). В руководстве AISI доминирующим случаем является искажающий изгиб (Раздел E4) с Pnl равной 21.0 кипа.

Ограничения применения Таблицы AISI B4.1-1

Коэффициент безопасности, Ω, или коэффициент сопротивления, Φ, используемые в Главах E через H, применимы только к секциям, соответствующим ограничениям в Таблице B4.1-1. Для всех других секций, которые превышают любые из ограничений, применяются более высокие коэффициенты безопасности или меньшие коэффициенты сопротивления согласно Разделу A1.2(C). В RFEM это ограничение проверяется по умолчанию. Пользователь имеет возможность отключить эту проверку в "Конфигурации прочности" (Изображение 10).

Формы, которые могут быть проверены в RFEM, включают C, Z, L, I (двойной С, расположенный спина к спине), шляпы, прямоугольные и круглые HSS. Для всех других общих/сложных сечений, таких как используемое в этом примере сигма-сечение, автоматически применяются более консервативные факторы. В результате, Φc равен 0.80, что показано в проверках проектных критериев RFEM (Изображение 09).

Расчеты в руководстве AISI [1] показывают, что сигма-сечение фактически соответствует ограничениям применения, и может быть использован Φc равный 0.85.

Укрепленные элементы при сжатии:

w/t = [8.00 - 2(0.0451 + 0.0712)] / 0.0451 = 172 ≤ 500 ОК

Краевой укрепленный элемент при сжатии:

b/t = [0.875 - 2(0.0451 + 0.0712)] / 0.0451 = 14.2 ≤ 160 ОК

Неукрепленный элемент при сжатии:

d/t = [0.500 - (0.0451 + 0.0712)] / 0.0451 = 8.51 ≤ 60 ОК

Радиус внутреннего изгиба:

R/t = 0.0712 / 0.0451 = 1.58 ≤ 20 ОК

Отношение длины/ширины одинарного краевого укрепителя:

do/bo = 0.500 / 0.875 = 0.571 ≤ 0.7 ОК

Тип краевого укрепителя: простой или сложный ОК

Максимальное количество промежуточных укрепителей в w: nf = 1 ≤ 4 ОК

Номинальное напряжение текучести: Fy = 50 ksi ≤ 95 ksi ОК

Заключение

Пользовательские поперечные сечения могут быть созданы в RSECTION и импортированы в RFEM 6 для проектирования в соответствии с AISI S100 или CSA S136. При анализе сложного сечения важно изучить формы изгиба и подытоживающую кривую, чтобы определить, следует ли проводить дополнительную оценку (например, с использованием прямой секции). Прямая секция без закругленных углов может иногда предоставлять лучшую подытоживающую кривую и результат.

В случае, когда режим показывает как флекционный (глобальный) изгиб, так и искажающий изгиб, RFEM применяет "геометрический фактор" для классификации формы изгиба как глобальный или искажающий изгиб.

По умолчанию RFEM проверяет ограничения применения Таблицы B4.1-1 и применяет более консервативные факторы для общих/сложных сечений без применимых ограничений.


Автор

Cisca отвечает за обучение клиентов, техническую поддержку и за разработку наших программ для североамериканского рынка.

Ссылки
Ссылки


;