2311x
001841
2024-01-26

Dimensionamento de aço formado a frio segundo a AISI com uma secção definida pelo utilizador no RFEM 6

Seções personalizadas são frequentemente necessárias no dimensionamento de aço formado a frio. No RFEM 6, a seção personalizada pode ser criada utilizando uma das seções "Parede fina" disponíveis na biblioteca. Para outras seções que não cumprem nenhuma das 14 formas disponíveis de formado a frio, as seções podem ser criadas e importadas a partir do programa autónomo RSECTION. Para informações gerais sobre o dimensionamento de aço AISI no RFEM 6, consulte o artigo da Base de Conhecimento fornecido no final da página.

Exemplo

O exemplo III-14 do manual AISI [1] é utilizado para comparar os resultados obtidos a partir do modelo RFEM. Como a seção transversal não corresponde a nenhuma das seções de paredes finas, o RSECTION é utilizado para criar a seção sigma personalizada. Um webinar mostrando como criar uma forma personalizada no RSECTION é fornecido no final deste artigo.

O exemplo apresenta dois casos onde a barra é totalmente contraventada ao longo de seu comprimento (Caso 1) e contraventada a 66 polegadas (Caso 2). Apenas o Caso 2 que utiliza o método LRFD é examinado neste artigo. O Método da Faixa Finita (FSM) é selecionado para calcular a resistência à compressão disponível, Pa. Dois (2) membros simplesmente apoiados de 66 polegadas de comprimento são modelados no RFEM usando um canto arredondado e um canto angulado (Imagem 03). A razão para usar uma seção de linha reta (canto angulado) é explicada posteriormente.

Resistência à compressão

As cargas críticas de flambagem elástica (Pcrl, Pcrd, Pcre) necessárias para determinar a resistência à compressão disponível, Pa, são apresentadas abaixo.

Pcrl (Local)

A carga crítica de encurvadura local elástica dos pilares, Pcrl, igual a 34.4 kips, é apresentada sob a verificação de dimensionamento global de encurvadura EE2701 e está de acordo com o que é mostrado no exemplo AISI. A curva total apresenta um primeiro mínimo distinto onde Pcrl igual a 33.8 kips é obtido para ambas as seções com cantos arredondados e cantos angulados (Imagem 04). A pequena discrepância entre os valores listados na verificação de projeto e o gráfico é insignificante.

Pcrd (Distorcional)

A carga crítica de encurvadura distorcional elástica dos pilares, Pcrd, é apresentada sob a verificação do dimensionamento EE2801. Para a seção com cantos arredondados (seção arredondada), Pcrd é igual a 14.9 kips. Pode-se ver pela curva de assinatura (total) que o segundo mínimo não é distinto. Nesse caso, a curva distorcional é usada para identificar o comprimento apropriado ao longo do eixo horizontal. A partir daí, a localização é projetada na curva total para obter o fator de carga crítica.

As curvas individuais (local, distorcional, global) podem ser exibidas separadamente no menu suspenso (Imagem 05). Para seções personalizadas, pode levar algum tempo para carregar o gráfico individual.

Os 14.9 kips em comprimento de 89 polegadas são o último mínimo relevante no gráfico distorcional. Formas de flambagem além desse comprimento são categorizadas como flambagem global. O RFEM aplica um “fator geométrico” para caracterizar as formas de flambagem como global ou distorcional.

O manual da AISI afirma: “O exame da forma modal para a barra a um comprimento de 66 polegadas apresenta tanto translações laterais associadas à encurvadura por flexão (global) quanto à encurvadura distorcional; consequentemente, a carga de encurvadura elástica nesse comprimento é utilizada para a verificação do estado limite de encurvadura distorcional” [1]. Em um comprimento de 66 polegadas, Pcrd é igual a 19.4 kips na curva total.

Devido à diferença na abordagem, o valor do RFEM de 14.9 kips em comprimento de 89 polegadas é menor do que os 19.4 kips em comprimento de 66 polegadas listados no exemplo AISI.

Seção de linha reta (Canto angulado)

Ao utilizar uma seção arredondada (canto arredondado), o solucionador FSM divide os cantos arredondados em vários pequenos segmentos. Ao fazer isso, o cálculo pode ser conservador. Uma opção para verificar o resultado é modelar a seção usando linhas retas (cantos angulados). Para a seção de linha reta, Pcrd é igual a 17.7 kips. Este valor está mais próximo dos 19.4 kips listados no exemplo AISI (Imagem 06).

Pcre (Global)

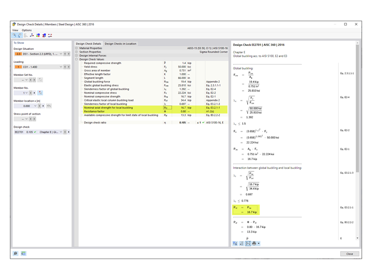
A carga de encurvadura global elástica (flexural, torsional, flexo-torsional), Pcre, é apresenta sob a verificação de projeto EE2701.

Pcre é igual a 19.4 kips para a seção arredondada e 19.2 kips para a seção de linha reta. Esses valores são retirados da curva total no comprimento de 66 polegadas. Como pode ser visto na Imagem 07, a forma de encurvadura neste comprimento contém tanto a encurvadura por flexão (global) quanto a encurvadura distorcional.

O manual da AISI afirma: “A linha tracejada sobreposta na metade direita do gráfico representa o modo de encurvadura global isolado dos outros estados limites. A carga crítica de encurvadura neste comprimento a partir desta linha é utilizada para a verificação do estado limite de encurvadura global” [1]. Consequentemente, os 38.9 kips listados no exemplo AISI são retirados da curva global individual (Imagem 08).

O RFEM adota a abordagem conservadora de obter Pcre da curva total em vez da curva global. Os engenheiros podem tomar a decisão de usar o valor mais alto apresentado na curva global após examinar as formas de encurvadura no comprimento de 66 polegadas. No RFEM, o valor alternativo Pcre é igual a 44.3 kips na curva global (na proximidade do valor de 38.9 kips listado no exemplo AISI).

Resistência à compressão nominal

A resistência à compressão nominal é tomada como a menor dos valores de acordo com as seguintes seções AISI [2]:

  • Seção E2 – Cedência e encurvadura global
  • Seção E3 – Encurvadura local interagindo com a cedência e a encurvadura global
  • Seção E4 – Encurvadura Distorcional

No RFEM, a Seção E3 é o caso governante com Pnl igual a 16.7 kips (Imagem 09). No manual AISI, a encurvadura distorcional (Seção E4) é o caso governante com Pnl igual a 21.0 kips.

Limites de aplicabilidade da tabela AISI B4.1-1

O fator de segurança, Ω ou o fator de resistência, Φ utilizados nos Capítulos E a H são apropriados apenas para seções que cumprem com as limitações na Tabela B4.1-1. Para todas as outras seções que excedem qualquer um dos limites, fatores de segurança mais altos ou fatores de resistência mais baixos são aplicados de acordo com a Seção A1.2(C). No RFEM, essa limitação é verificada por padrão. O utilizador tem a opção de desativar essa verificação na Configuração de resistência (Imagem 10).

As formas que podem ser verificadas no RFEM incluem C, Z, L, I (duplo C costas a costas), chapéu, HSS retangular e redondo. Para todas as outras seções gerais/complexas, como a seção sigma usada neste exemplo, os fatores mais conservadores são aplicados automaticamente. Como resultado, Φc é igual a 0.80 é mostrado nas verificações de dimensionamento do RFEM (Imagem 09).

O cálculo no manual AISI [1] mostra que a seção sigma na realidade cumpre os limites de aplicabilidade e Φc é igual a 0.85 pode ser utilizado.

Elementos enrijecidos em compressão:

w/t = [8.00 - 2(0.0451 + 0.0712)] / 0.0451 = 172 ≤ 500 OK

Elemento com borda enrijecida em compressão:

b/t = [0.875 - 2(0.0451 + 0.0712)] / 0.0451 = 14.2 ≤ 160 OK

Elemento não enrijecido em compressão:

d/t = [0.500 - (0.0451 + 0.0712)] / 0.0451 = 8.51 ≤ 60 OK

Raio de curvatura interno:

R/t = 0.0712/ 0.0451 = 1.58 ≤ 20 OK

Razão comprimento/largura do enrijecedor de borda único:

do/bo = 0.500 / 0.875 = 0.571 ≤ 0.7 OK

Tipo de enrijecedor de borda: Simples ou complexo OK

Número máximo de enrijecedores intermediários em w: nf = 1 ≤ 4 OK

Tensão de cedência nominal: Fy = 50 ksi ≤ 95 ksi OK

Conclusão

Seções transversais personalizadas podem ser criadas no RSECTION e importadas para o RFEM 6 para dimensionamento de acordo com AISI S100 ou CSA S136. Ao analisar uma seção complexa, é importante examinar as formas de encurvadura e a curva de assinatura (total) para determinar se uma avaliação adicional (ou seja, usando uma seção de linha reta) deve ser realizada. Uma seção de linha reta sem cantos arredondados pode, às vezes, oferecer uma curva de assinatura melhor e resultado.

Num caso onde o modo mostra tanto a encurvadura por flexão (global) quanto a encurvadura distorcional, o RFEM aplica um “fator geométrico” para caracterizar a forma de encurvadura como global ou distorcional.

Por padrão, o RFEM verifica os limites de aplicabilidade da Tabela B4.1-1 e aplica os fatores mais conservadores para seções gerais/complexas sem limites aplicáveis.


Autor

A Eng.ª Cisca é responsável pelas formações para clientes, apoio técnico e desenvolvimento de programas para o mercado norte-americano.

Ligações
Referências


;