2101x
001841
26.01.2024

Vérification de l’acier formé à froid selon l’AISI avec une section personnalisée dans RFEM 6

Les sections personnalisées sont souvent requises dans la conception de l'acier formé à froid. Dans RFEM 6, la section personnalisée peut être créée en utilisant l'une des sections "Paroi mince" disponibles dans la bibliothèque. Pour d'autres sections qui ne correspondent à aucune des 14 formes formées à froid disponibles, les sections peuvent être créées et importées depuis le programme autonome RSECTION. Pour des informations générales sur la conception en acier AISI dans RFEM 6, reportez-vous à l'article de la base de connaissances fourni à la fin de la page.

Exemple

L'exemple III-14 du manuel AISI [1] est utilisé pour comparer les résultats obtenus à partir du modèle RFEM. Étant donné que la section ne correspond à aucune des sections à paroi mince, RSECTION est utilisé pour créer la section sigma personnalisée. Un webinaire montrant comment créer une forme personnalisée dans RSECTION est fourni en bas de cet article.

L'exemple présente deux cas où l'élément est entièrement contreventé sur toute sa longueur (Cas 1) et contreventé à 66 pouces (Cas 2). Seul le Cas 2 utilisant la méthode LRFD est examiné dans cet article. La Méthode par bandes finies (FSM) est sélectionnée pour calculer la résistance à la compression disponible, Pa. Deux (2) éléments simplement appuyés de 66 pouces de long sont modélisés dans RFEM en utilisant un coin arrondi et un coin incliné (Image 03). La raison de l'utilisation d'une section en ligne droite (coin incliné) est expliquée par la suite.

Résistance à la compression

Les charges critiques de flambement élastique (Pcrl, Pcrd, Pcre) requises pour déterminer la résistance à la compression disponible, Pa, sont présentées ci-dessous.

Pcrl (Local)

La charge critique de flambement local élastique de la colonne, Pcrl, égale à 34,4 kips, est indiquée dans la vérification de conception de flambement global EE2701 et est en accord avec ce qui est montré dans l'exemple AISI. La courbe totale montre un premier minimum distinct où Pcrl égale 33,8 kips est obtenu pour les sections de coin arrondi et de coin incliné (Image 04). La petite différence entre les valeurs listées dans la vérification de conception et le graphique est négligeable.

Pcrd (Distortionnel)

La charge critique de flambement distortionnel élastique de la colonne, Pcrd, est indiquée dans la vérification de conception EE2801. Pour la section avec coins arrondis (section arrondie), Pcrd égale 14,9 kips. Il peut être vu de la courbe signature (totale) que le second minimum n'est pas distinct. Dans un tel cas, la courbe distortionnelle est utilisée pour identifier la longueur appropriée sur l'axe horizontal. De là, l'emplacement est projeté sur la courbe totale pour obtenir le facteur de charge critique.

Les courbes individuelles (locale, distortionnelle, globale) peuvent être affichées séparément depuis le menu déroulant (Image 05). Pour les sections personnalisées, cela peut prendre un certain temps pour charger le graphique individuel.

Les 14,9 kips à 89 pouces de longueur représentent le dernier minimum pertinent sur le graphique distortionnel. Les formes de flambement au-delà de cette longueur sont classifiées comme des flambements globaux. RFEM applique un "facteur géométrique" pour caractériser les formes de flambement comme globales ou distortionnelles.

Le manuel AISI indique : "L'examen de la forme de mode pour l'élément à une longueur de 66 pouces montre à la fois des translations latérales associées au flambement flexionnel (global) et au flambement distortionnel ; par conséquent, la charge de flambement élastique à cette longueur est utilisée pour la vérification de l'état limite de flambement distortionnel" [1]. À une longueur de 66 pouces, Pcrd égale 19,4 kips sur la courbe totale.

En raison de la différence dans l'approche, la valeur RFEM de 14,9 kips à la longueur de 89 pouces est inférieure aux 19,4 kips à la longueur de 66 pouces listés dans l'exemple AISI.

Section en ligne droite (Coin incliné)

Lors de l'utilisation d'une section arrondie (coin arrondi), le solveur FSM divise les coins arrondis en plusieurs petits segments. Ce faisant, le calcul peut être conservateur. Une option pour vérifier le résultat est de modéliser la section en utilisant des lignes droites (coins inclinés). Pour la section en ligne droite, Pcrd égale 17,7 kips. Cette valeur est plus proche des 19,4 kips listés dans l'exemple AISI (Image 06).

Pcre (Global)

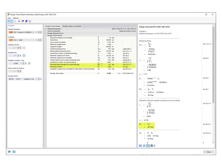
La charge de flambement élastique global (flexionnel, torsionnel, flexionnel-torsionnel), Pcre, est indiquée dans la vérification de conception EE2701.

Pcre égale 19,4 kips pour la section arrondie et 19,2 kips pour la section en ligne droite. Ces valeurs sont prises à partir de la courbe totale à la longueur de 66 pouces. Comme on peut le voir dans l'Image 07, la forme de flambement à cette longueur contient à la fois un flambement flexionnel (global) et un flambement distortionnel.

Le manuel AISI indique : "La ligne en pointillés superposée sur la moitié droite du graphique représente le mode de flambement global isolé des autres états limites. La charge de flambement élastique à cette longueur à partir de cette ligne est utilisée pour la vérification de l'état limite de flambement global" [1]. Par conséquent, le Pcre égale 38,9 kips listé dans l'exemple AISI est pris à partir de la courbe globale individuelle (Image 08).

RFEM adopte l'approche conservatrice d'obtenir Pcre à partir de la courbe totale au lieu de la courbe globale. Les ingénieurs peuvent utiliser leur propre jugement pour utiliser la valeur plus élevée affichée sur la courbe globale après avoir examiné les formes de flambement à la longueur de 66 pouces. Dans RFEM, la valeur alternative de Pcre égale 44,3 kips sur la courbe globale (à proximité de la valeur de 38,9 kips listée dans l'exemple AISI).

Résistance nominale à la compression

La résistance nominale à la compression est prise comme la plus petite des valeurs selon les sections AISI suivantes [2] :

  • Section E2 – Rendement et Flambement global
  • Section E3 – Flambement local interagissant avec le rendement et le flambement global
  • Section E4 – Flambement distortionnel

Dans RFEM, la section E3 est le cas prédominant avec Pnl égale 16,7 kips (Image 09). Dans le manuel AISI, le flambement distortionnel (Section E4) est le cas prédominant avec Pnl égale 21.0 kips.

Limites d’applicabilité du tableau AISI B4.1-1

Le facteur de sécurité, Ω ou le facteur de résistance, Φ utilisé dans les chapitres E à H sont uniquement appropriés pour les sections qui respectent les limitations du tableau B4.1-1. Pour toutes les autres sections qui dépassent l'une des limites, des facteurs de sécurité plus élevés ou des facteurs de résistance plus faibles sont appliqués selon la Section A1.2(C). Dans RFEM, cette limitation est vérifiée par défaut. L'utilisateur a la possibilité de désactiver cette vérification dans la Configuration de résistance (Image 10).

Les formes qui peuvent être vérifiées dans RFEM incluent C, Z, L, I (double dos à dos C), chapeau, HSS rectangulaire et rond. Pour toutes les autres sections générales/complexes telles que la section sigma utilisée dans cet exemple, les facteurs plus conservateurs sont appliqués automatiquement. En conséquence, Φc égale 0,80 est affiché dans les vérifications de conception RFEM (Image 09).

Le calcul dans le manuel AISI [1] montre que la section sigma respecte en fait les limites d’applicabilité et Φc égale 0,85 peut être utilisé.

Éléments raidis en compression :

w/t = [8.00 - 2(0.0451 + 0.0712)] / 0.0451 = 172 ≤ 500 OK

Élément avec bord raidissant en compression :

b/t = [0.875 - 2(0.0451 + 0.0712)] / 0.0451 = 14,2 ≤ 160 OK

Élément non raidis en compression :

d/t = [0.500 - (0.0451 + 0.0712)] / 0.0451 = 8,51 ≤ 60 OK

Rayon intérieur du pli :

R/t = 0.0712/ 0.0451 = 1,58 ≤ 20 OK

Rapport longueur/largeur du raidisseur de bord unique :

do/bo = 0.500 / 0.875 = 0,571 ≤ 0,7 OK

Type de raidisseur de bord : Simple ou complexe OK

Nombre maximum de raidisseurs intermédiaires dans w : nf = 1 ≤ 4 OK

Contrainte limite d’élasticité nominale : Fy = 50 ksi ≤ 95 ksi OK

Conclusion

Des sections transversales personnalisées peuvent être créées dans RSECTION et importées dans RFEM 6 pour une conception conforme à AISI S100 ou CSA S136. Lors de l'analyse d'une section complexe, il est important d'examiner les formes de flambement et la courbe signature (totale) pour déterminer si une évaluation supplémentaire (c'est-à-dire en utilisant une section en ligne droite) doit être effectuée. Une section en ligne droite sans coins arrondis peut parfois fournir une meilleure courbe signature et résultat.

Dans un cas où le mode montre à la fois un flambement flexionnel (global) et un flambement distortionnel, RFEM applique un "facteur géométrique" pour caractériser la forme de flambement comme global ou distortionnel.

Par défaut, RFEM vérifie les limites d'applicabilité du tableau B4.1-1 et applique les facteurs plus conservateurs pour les sections générales/complexes sans limites applicables.


Auteur

Cisca est responsable des formations clients, du support technique et du développement des programmes Dlubal pour le marché nord-américain.

Liens
Références


;