2101x
001841
26. Januar 2024

AISI-Nachweis von kaltgeformtem Stahl mit benutzerdefiniertem Querschnitt in RFEM 6

Benutzerdefinierte Querschnitte werden oft im Kaltprofilstahlbau benötigt. In RFEM 6 kann der benutzerdefinierte Querschnitt unter Verwendung einer der im Bibliothek verfügbaren „Dünnwandigen“ Querschnitte erstellt werden. Für andere Querschnitte, die keiner der 14 verfügbaren kaltgeformten Formen entsprechen, können die Querschnitte im eigenständigen Programm RSECTION erstellt und importiert werden. Allgemeine Informationen zum AISI-Stahlbau in RFEM 6 finden Sie im am Ende der Seite bereitgestellten Knowledge Base-Artikel.

Beispiel

Das Beispiel III-14 des AISI-Handbuchs [1] wird verwendet, um die mit dem RFEM-Modell erzielten Ergebnisse zu vergleichen. Da der Querschnitt mit keinem der Dünnwandigen-Profile übereinstimmt, wird RSECTION verwendet, um den benutzerdefinierten Sigma-Querschnitt zu erstellen. Am Ende dieses Artikels ist ein Webinar verfügbar, das zeigt, wie man in RSECTION eine benutzerdefinierte Form erstellt.

Das Beispiel zeigt zwei Fälle, in denen das Element über seine gesamte Länge vollständig abgestützt ist (Fall 1) und bei 66 Zoll abgestützt ist (Fall 2). In diesem Artikel wird nur Fall 2 unter Verwendung der LRFD-Methode untersucht. Die Finite-Strip-Methode (FSM) wird ausgewählt, um die verfügbare Druckfestigkeit Pa zu berechnen. Zwei (2) 66 Zoll lange einfach gelagerte Elemente werden in RFEM mit einem abgerundeten Eck- und einem abgewinkelten Eckmodell modelliert (Bild 03). Der Grund für die Verwendung eines geradlinigen Abschnitts (abgewinkeltes Eck) wird anschließend erklärt.

Druckfestigkeit

Die kritischen elastischen Beullasten (Pcrl, Pcrd, Pcre), die zur Bestimmung der verfügbaren Druckfestigkeit Pa erforderlich sind, werden unten vorgestellt.

Pcrl (Lokal)

Die kritische elastische lokale Säulenbeullast Pcrl beträgt 34,4 kip und wird unter der globalen Beulnachweis EE2701 gezeigt und stimmt mit dem im AISI-Beispiel gezeigten überein. Die Gesamtkurve zeigt ein deutliches erstes Minimum, wobei Pcrl gleich 33,8 kip sowohl für die abgerundeten Ecken- als auch abgewinkelten Eckquerschnitte erhalten wird (Bild 04). Die kleine Diskrepanz zwischen den im Nachweis angegebenen Werten und dem Diagramm ist vernachlässigbar.

Pcrd (Verzerrungen)

Die kritische elastische Verformungs-Säulenbeullast Pcrd wird unter dem Nachweis EE2801 gezeigt. Für den Querschnitt mit abgerundeten Ecken (abgerundeter Querschnitt) beträgt Pcrd 14,9 kip. Aus der Signatur- (Gesamt-) Kurve kann man erkennen, dass das zweite Minimum nicht deutlich ist. In einem solchen Fall wird die Verformungskurve verwendet, um die entsprechende Länge entlang der horizontalen Achse zu bestimmen. Von dort wird der Ort auf die Gesamtkurve projiziert, um den kritischen Lastfaktor zu ermitteln.

Die einzelnen Kurven (lokal, verzerrend, global) können aus dem Dropdown-Menü angezeigt werden (Bild 05). Für benutzerdefinierte Querschnitte kann es einige Zeit dauern, um das einzelne Diagramm zu laden.

Die 14,9 kip bei 89 Zoll Länge sind das letzte relevante Minimum auf dem Verzerrungsdiagramm. Beulformen über diese Länge hinaus werden als globale Beulen kategorisiert. RFEM wendet einen „geometrischen Faktor“ an, um die Beulformen als global oder verzerrt zu charakterisieren.

Das AISI-Handbuch besagt: "Eine Überprüfung der Modusform für das Element bei einer Länge von 66 Zoll zeigt sowohl seitliche Übersetzungen, die mit Biegung (globaler Beulung) als auch mit Verformungsbeulung verbunden sind; folglich wird die elastische Beullast bei dieser Länge zur Überprüfung des Verzerrungsbeulzustands verwendet" [1]. Bei einer Länge von 66 Zoll beträgt Pcrd auf der Gesamtkurve 19,4 kip.

Aufgrund des Unterschieds in der Herangehensweise ist der RFEM-Wert von 14,9 kip bei der Länge von 89 Zoll niedriger als die 19,4 kip bei der Länge von 66 Zoll, die im AISI-Beispiel angegeben sind.

Geradliniger Abschnitt (Abgewinkeltes Eck)

Bei der Verwendung eines abgerundeten Abschnitts (abgerundetes Eck) teilt der FSM-Solver die abgerundeten Ecken in viele kleine Segmente. Dadurch kann die Berechnung konservativ sein. Eine Option zur Überprüfung des Ergebnisses besteht darin, den Abschnitt unter Verwendung gerader Linien (abgewinkelte Ecken) zu modellieren. Für den geradlinigen Querschnitt beträgt Pcrd 17,7 kip. Dieser Wert liegt näher an den 19,4 kip, die im AISI-Beispiel angegeben sind (Bild 06).

Pcre (Global)

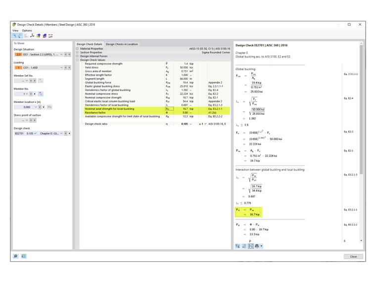
Die elastische globale (Biegung, Torsion, Biege-Torsion) Beullast Pcre wird unter dem Nachweis EE2701 gezeigt.

Pcre beträgt 19,4 kip für den abgerundeten Abschnitt und 19,2 kip für den geradlinigen Abschnitt. Diese Werte werden aus der Gesamtkurve bei einer Länge von 66 Zoll entnommen. Wie in Bild 07 zu sehen ist, enthält die Beulform bei dieser Länge sowohl Biegung (globale Beulung) als auch Verzerrungsbeulung.

Das AISI-Handbuch besagt: "Die gestrichelte Linie, die auf die rechte Hälfte des Diagramms gelegt wird, repräsentiert den globalen Beulmodus, isoliert von anderen Grenzzuständen. Die elastische Beullast bei dieser Länge wird aus dieser Linie zur Überprüfung des globalen Beulgrenzzustands verwendet" [1]. Folglich wird das im AISI-Beispiel angegebene Pcre von 38,9 kip aus der individuellen globalen Kurve genommen (Bild 08).

RFEM verfolgt den konservativen Ansatz, Pcre aus der Gesamtkurve statt aus der globalen Kurve zu beziehen. Ingenieure können ihr eigenes Urteil nutzen, um den höheren Wert auf der globalen Kurve zu verwenden, nachdem sie die Beulformen bei einer Länge von 66 Zoll überprüft haben. In RFEM beträgt der alternative Pcre-Wert 44,3 kip auf der globalen Kurve (in der Nähe des im AISI-Beispiel angegebenen Werts von 38,9 kip).

Nenn-Druckfestigkeit

Die Nenn-Druckfestigkeit wird als der kleinste der Werte gemäß den folgenden AISI-Abschnitten genommen [2]:

  • Abschnitt E2 – Fließen und globale Beulung
  • Abschnitt E3 – Lokale Beulung in Wechselwirkung mit Fließen und globaler Beulung
  • Abschnitt E4 – Verzerrungsbeulung

In RFEM ist Abschnitt E3 der maßgebende Fall mit Pnl von 16,7 kip (Bild 09). Im AISI-Handbuch ist die Verzerrungsbeulung (Abschnitt E4) der maßgebende Fall mit Pnl von 21,0 kip.

AISI Tabellen B4.1-1 Anwendbarkeitsgrenzen

Der Sicherheitsfaktor Ω oder Widerstandsfaktor Φ, der in den Kapiteln E bis H verwendet wird, ist nur für Querschnitte geeignet, die den Einschränkungen in Tabelle B4.1-1 entsprechen. Für alle anderen Querschnitte, die eine der Grenzen überschreiten, werden höhere Sicherheitsfaktoren oder niedrigere Widerstandsfaktoren gemäß Abschnitt A1.2(C) angewendet. In RFEM wird diese Einschränkung standardmäßig geprüft. Der Benutzer hat die Möglichkeit, diese Überprüfung in der Festigkeitskonfiguration zu deaktivieren (Bild 10).

Querschnitte, die in RFEM geprüft werden können, umfassen C, Z, L, I (doppelt Rücken an Rücken C), Hut-, rechteckige und runde HSS-Profile. Für alle anderen allgemeinen/komplexen Abschnitte, wie den in diesem Beispiel verwendeten Sigma-Querschnitt, werden automatisch die konservativeren Faktoren angewendet. Daraus ergibt sich, dass Φc gleich 0,80 in den RFEM-Design-Nachweisen angezeigt wird (Bild 09).

Berechnung im AISI-Handbuch [1] zeigt, dass der Sigma-Querschnitt tatsächlich die Anwendbarkeitsgrenzen erfüllt und Φc gleich 0,85 verwendet werden kann.

Verstärkte Elemente bei Kompression:

w/t = [8.00 - 2(0.0451 + 0.0712)] / 0.0451 = 172 ≤ 500 OK

Kantenverstärktes Element bei Kompression:

b/t = [0.875 - 2(0.0451 + 0.0712)] / 0.0451 = 14.2 ≤ 160 OK

Unverstärktes Element bei Kompression:

d/t = [0.500 - (0.0451 + 0.0712)] / 0.0451 = 8.51 ≤ 60 OK

Innenradius der Biegung:

R/t = 0.0712 / 0.0451 = 1.58 ≤ 20 OK

Einfacher Kantenaussteifungsverhältnis:

do/bo = 0.500 / 0.875 = 0.571 ≤ 0.7 OK

Kantenaussteifertyp: Einfach oder komplex OK

Maximale Anzahl von Zwischensteifungsrippen in w: nf = 1 ≤ 4 OK

Nenn-Fließspannung: Fy = 50 ksi ≤ 95 ksi OK

Fazit

Benutzerdefinierte Querschnitte können in RSECTION erstellt und in RFEM 6 zur Bemessung gemäß AISI S100 oder CSA S136 importiert werden. Beim Analysieren eines komplexen Querschnitts ist es wichtig, die Beulformen und die Signatur- (Gesamt-) Kurve zu untersuchen, um festzustellen, ob eine zusätzliche Bewertung (d. h. unter Verwendung eines geradlinigen Abschnitts) durchgeführt werden sollte. Ein geradliniger Abschnitt ohne abgerundete Ecken kann manchmal eine bessere Signaturkurve und ein besseres Ergebnis liefern.

In einem Fall, in dem die Modusform sowohl Biegung (globale Beulung) als auch Verzerrungsbeulung zeigt, wendet RFEM einen „geometrischen Faktor“ an, um die Beulform als globale oder verzerrte Beulung zu charakterisieren.

Standardmäßig überprüft RFEM die Anwendbarkeitsgrenzen der Tabelle B4.1-1 und wendet die konservativeren Faktoren für allgemeine/komplexe Abschnitte ohne anwendbare Grenzen an.


Autor

Cisca ist für die Schulung der Kunden, den technischen Support und die Programmentwicklung für den nordamerikanischen Markt verantwortlich.

Links
Referenzen


;