2311x
001841
2024-01-26

Projektowanie stali formowanej na zimno według AISI przy użyciu własnego przekroju w RFEM 6

Niestandardowe przekroje są często wymagane w projektowaniu stali formowanej na zimno. W RFEM 6, niestandardowy przekrój można utworzyć, korzystając z jednego z przekrojów „Cienkościennych” dostępnych w bibliotece. Dla innych przekrojów, które nie spełniają żadnego z 14 dostępnych kształtów formowanych na zimno, przekroje można utworzyć i zaimportować z samodzielnego programu RSECTION. Aby uzyskać ogólne informacje na temat projektowania stali według AISI w RFEM 6, odnieś się do artykułu w Bazie Wiedzy podanego na końcu strony.

Przykład

Przykład III-14 z podręcznika AISI [1] jest używany do porównania wyników uzyskanych z modelu RFEM. Ponieważ przekrój nie odpowiada żadnemu z przekrojów cienkościennych, do stworzenia niestandardowego przekroju sigma użyto RSECTION. Webinar pokazujący, jak stworzyć niestandardowy kształt w RSECTION, znajduje się na końcu tego artykułu.

Przykład przedstawia dwa przypadki, w których element jest w pełni usztywniony na całej swojej długości (Przypadek 1) oraz usztywniony na długości 66 cali (Przypadek 2). W tym artykule analizowany jest tylko Przypadek 2 przy użyciu metody LRFD. Do obliczenia dopuszczalnej wytrzymałości na ściskanie, Pa, wybrano metodę pasków skończonych (FSM). Dwa proste podparte elementy o długości 66 cali są modelowane w RFEM z zaokrąglonym narożnikiem i narożnikiem pod kątem (Obraz 03). Powód użycia przekroju liniowego (narożnik pod kątem) jest wyjaśniony poniżej.

Wytrzymałość na ściskanie

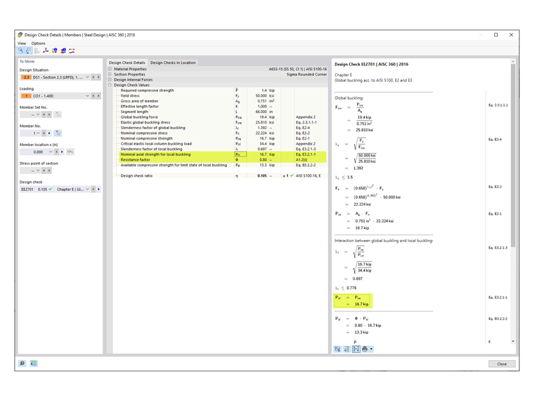
Krytyczne elastyczne obciążenia wyboczeniowe (Pcrl, Pcrd, Pcre) wymagane do określenia dopuszczalnej wytrzymałości na ściskanie, Pa, przedstawiono poniżej.

Pcrl (lokalne)

Krytyczne elastyczne lokalne obciążenie wyboczeniowe kolumny, Pcrl równa się 34,4 kips, jest przedstawione pod globalnym sprawdzeniem wyboczeniowym EE2701 i zgadza się z tym, co przedstawiono w przykładzie AISI. Cała krzywa pokazuje wyraźne pierwsze minimum, gdzie Pcrl równa się 33,8 kips, uzyskane dla obu przekrojów, zarówno z zaokrąglonym narożnikiem, jak i narożnikiem pod kątem (Obraz 04). Niewielka rozbieżność między wartościami wymienionymi w sprawdzeniu projektu a wykresem jest nieznacząca.

Pcrd (dystorsyjne)

Krytyczne elastyczne dystorsyjne obciążenie wyboczeniowe kolumny, Pcrd, jest przedstawione pod sprawdzeniem projektu EE2801. Dla przekroju z zaokrąglonymi narożnikami, Pcrd równa się 14,9 kips. Z krzywej sygnalnej (całkowitej) można zauważyć, że drugie minimum nie jest wyraźne. W takim przypadku do określenia odpowiedniej długości na osi poziomej używa się krzywej dystorsyjnej. Stamtąd lokalizację rzutuje się na całą krzywą, aby uzyskać krytyczny czynnik obciążenia.

Poszczególne krzywe (lokalne, dystorsyjne, globalne) można wyświetlić osobno z menu rozwijanego (Obraz 05). Dla niestandardowych przekrojów załadowanie indywidualnego wykresu może zająć trochę czasu.

14,9 kips przy długości 89 cali to ostatnie istotne minimum na wykresie dystorsyjnym. Kształty wyboczeniowe poza tą długością są klasyfikowane jako wyboczenie globalne. RFEM stosuje „współczynnik geometryczny” do charakteryzowania kształtów wyboczeniowych jako globalne lub dystorsyjne.

Podręcznik AISI stwierdza, że: „Badanie kształtu trybu dla elementu przy długości 66 cali pokazuje zarówno przemieszczenia boczne związane z wygięciowym (globalnym) wyboczeniem i wyboczeniem dystorsyjnym; w związku z tym elastyczne obciążenie wyboczeniowe przy tej długości jest używane do sprawdzenia stanu granicznego wyboczenia dystorsyjnego” [1]. Przy długości 66 cali, Pcrd równa się 19,4 kips na całkowitej krzywej.

Z powodu różnicy w podejściu, wartość RFEM 14,9 kips przy długości 89 cali jest mniejsza niż 19,4 kips przy długości 66 cali wymienionej w przykładzie AISI.

Sekcja liniowa (narożnik pod kątem)

Podczas używania przekroju z zaokrąglonymi narożnikami, solver FSM dzieli zaokrąglone narożniki na wiele małych segmentów. W ten sposób obliczenie może być konserwatywne. Opcją weryfikacji wyniku jest modelowanie przekroju przy użyciu linii prostych (narożniki pod kątem). Dla przekroju liniowego, Pcrd równa się 17,7 kips. Ta wartość jest bliższa 19,4 kips wymienionych w przykładzie AISI (Obraz 06).

Pcre (Globalne)

Obciążenie elastyczne wyboczenia globalnego (wygięciowe, skrętne, wygięciowo-skrętne), Pcre, jest przedstawione pod sprawdzeniem projektu EE2701.

Pcre równa się 19,4 kips dla przekroju zaokrąglonego i 19,2 kips dla przekroju liniowego. Wartości te pochodzą z całkowitej krzywej przy długości 66 cali. Jak można zobaczyć na Obrazie 07, kształt wyboczeniowy przy tej długości zawiera zarówno wygięciowe (globalne) wyboczenie jak i wyboczenie dystorsyjne.

Podręcznik AISI stwierdza: „Przerywana linia nakładająca się na prawą połowę wykresu reprezentuje tryb wyboczenia globalnego oddzielony od innych stanów granicznych. Elastyczne obciążenie wyboczeniowe przy tej długości z tej linii jest używane do sprawdzenia stanu granicznego wyboczenia globalnego” [1]. W związku z tym Pcre równa się 38,9 kips wymienione w przykładzie AISI pochodzi z indywidualnej krzywej globalnej (Obraz 08).

RFEM przyjmuje konserwatywne podejście, uzyskując Pcre z całkowitej krzywej zamiast z krzywej globalnej. Inżynierowie mogą użyć własnego osądu, aby użyć wyższej wartości przedstawionej na krzywej globalnej po zbadaniu kształtów wyboczeniowych przy długości 66 cali. W RFEM alternatywna wartość Pcre równa się 44,3 kips na krzywej globalnej (w pobliżu wartości 38,9 kips wymienionej w przykładzie AISI).

Nominalna wytrzymałość na ściskanie

Nominalna wytrzymałość na ściskanie jest przyjmowana jako najmniejsza z wartości zgodnie z następującymi sekcjami AISI [2]:

  • Sekcja E2 – Pękanie i wyboczenie globalne
  • Sekcja E3 – Wyboczenie lokalne współdziałające z pękaniem i wyboczeniem globalnym
  • Sekcja E4 – Wyboczenie dystorsyjne

W RFEM sekcja E3 jest przypadkiem dominującym z Pnl równa się 16,7 kips (Obraz 09). W podręczniku AISI wyboczenie dystorsyjne (sekcja E4) jest przypadkiem dominującym z Pnl równa się 21,0 kips.

Ograniczenia zastosowania Tabeli B4.1-1 AISI

Współczynnik bezpieczeństwa, Ω lub współczynnik odporności, Φ używane w Rozdziałach E do H są odpowiednie tylko dla przekrojów, które spełniają ograniczenia w Tabeli B4.1-1. Dla wszystkich innych przekrojów, które przekraczają którekolwiek z ograniczeń, stosowane są wyższe współczynniki bezpieczeństwa lub niższe współczynniki odporności zgodnie z Sekcją A1.2(C). W RFEM to ograniczenie jest sprawdzane domyślnie. Użytkownik ma opcję dezaktywacji tego sprawdzenia w „Konfiguracja Wytrzymałości” (Obraz 10).

Kształty, które można sprawdzić w RFEM, obejmują C, Z, L, I (podwójnie ustawione C do siebie), kapelusz, prostokątne i okrągłe HSS. Dla wszystkich innych ogólnych/złożonych przekrojów jak sekcja sigma używana w tym przykładzie, automatycznie stosowane są bardziej konserwatywne czynniki. W rezultacie, Φc równa się 0,80 jest pokazane w sprawdzeniach projektu RFEM (Obraz 09).

Obliczenia w podręczniku AISI [1] pokazują, że sekcja sigma faktycznie spełnia limity zastosowania i Φc równa się 0,85 może być użyte.

Usztywnione elementy w ściskaniu:

w/t = [8,00 - 2(0,0451 + 0,0712)] / 0,0451 = 172 ≤ 500 OK

Element usztywniony na krawędzi w ściskaniu:

b/t = [0,875 - 2(0,0451 + 0,0712)] / 0,0451 = 14,2 ≤ 160 OK

Nieusztywniony element w ściskaniu:

d/t = [0,500 - (0,0451 + 0,0712)] / 0,0451 = 8,51 ≤ 60 OK

Promień zakrzywienia wewnętrznego:

R/t = 0,0712/ 0,0451 = 1,58 ≤ 20 OK

Wskaźnik długości/szerokości pojedynczego usztywnienia krawędzi:

do/bo = 0,500 / 0,875 = 0,571 ≤ 0,7 OK

Typ usztywnienia krawędzi: Prostym lub złożonym OK

Maksymalna liczba pośrednich usztywnień w w: nf = 1 ≤ 4 OK

Nominalne naprężenie plastyczne: Fy = 50 ksi ≤ 95 ksi OK

Wnioski

Niżystandardowe przekroje można tworzyć w RSECTION i importować do RFEM 6 w celu projektowania według AISI S100 lub CSA S136. Analizując złożony przekrój, ważne jest, aby zbadać kształty wyboczeniowe i krzywą sygnalną (całkowitą), aby ustalić, czy należy wykonać dodatkową ocenę (czyli przy użyciu sekcji liniowej). Czasami sekcja liniowa bez zaokrąglonych narożników może zapewnić lepszą krzywą sygnalną i rezultat.

W przypadku gdy tryb pokazuje zarówno wyboczenie wygięciowe (globalne), jak i wyboczenie dystorsyjne, RFEM stosuje „współczynnik geometryczny” do charakteryzowania kształtu wyboczeniowego jako wyboczenie globalne lub dystorsyjne.

Domyślnie RFEM sprawdza ograniczenia zastosowania Tabeli B4.1-1 i stosuje bardziej konserwatywne czynniki dla ogólnych/złożonych sekcji bez odpowiednich ograniczeń.


Autor

Firma Cisca jest odpowiedzialna za szkolenia klientów, wsparcie techniczne i ciągły rozwój programów na rynek północnoamerykański.

Odnośniki
Odniesienia


;