853x
001854
11.10.2024

Ověření funkčnosti webových služeb pomocí Boomerang a SoapUI

Plugin prohlížeče Boomerang a API testovací program SoapUI jsou užitečné nástroje pro rychlou kontrolu našich webových služeb. S jejich pomocí je snadné identifikovat dostupné třídy a jejich příslušné parametry. Tento článek si klade za cíl posloužit jako obsáhlý návod, jak efektivně využít Boomerang a SoapUI ve spojení s webovými službami Dlubal.

Porty serveru

Pro navázání připojení webové služby k programům RFEM a RSTAB je třeba přistupovat k příslušným portům serveru. Rozsah dostupných portů serveru lze změnit v nastavení programu v Nastavení → Možnosti programu:

Standardně je rozsah portů serveru nastaven od 8081 do 8089. Nejnižší hodnota portu v nastavení programu odpovídá portu zadanému v URL WSDL pro přístup k programu RfemApplication, což je v tomto návodu 8081.

Návod pro Boomerang

Boomerang je uživatelsky přívětivý API testovací nástroj pro ladění API. Pro přístup je třeba nejdříve nainstalovat Boomerang Browser Plugin.

1. Přístup k třídám programu RfemApplication

Pro přístup k dostupným třídám v RfemApplication postupujte následovně:

  • Použijte následující WSDL URL: http://localhost:8081/wsdl
  • Načtěte URL a přidejte ho do služby.

Port, který musíte použít v URL WSDL, se může ve vašem případě lišit. Pokud 8081 nefunguje, zkuste některý z jiných portů.
Po dokončení bude služba RfemApplication přístupná v záložce Servis a zobrazí se všechny příslušné třídy. Tyto třídy zahrnují vše, co se týká samotné aplikace RFEM.

2. Získání URL aktivního modelu

Pro načtení URL vašeho modelu se správným portem serveru proveďte následující kroky:

  • Dvojím kliknutím v levém menu spustíme funkci "get_active_model".
  • Klikněte na tlačítko Odeslat.

Bumerang automaticky přejde do záložky Odpověď, kde se zobrazí URL modelu. V tomto příkladu je port serveru aktuálního modelu 8083.

3. Přístup k třídám RfemModel

Pro přístup ke všem dostupným třídám v RfemModel proveďte následující kroky:

  • Vlevo klikněte na „Přidat službu“.
  • Použijte následující WSDL URL: http://localhost:8083/wsdl
  • Načtěte URL a přidejte ji do služeb.

Po dokončení bude služba RfemModel přístupná v záložce Servis a zobrazí se všechny příslušné třídy. Tyto třídy zahrnují všechna data modelu, včetně základních objektů, zatížení a dalších.

4. Ověření provozu webových služeb

Nyní můžete všechny operace otestovat tak, že na ně dvakrát kliknete v servisní nabídce vlevo. Některé operace vyžadují zadání parametrů v záložce požadavku, zatímco jiné lze provést jednoduše kliknutím na tlačítko "Odeslat". V tomto tutoriálu předvedeme testování určitých operací.

get_all_selected_objects()

Pro otestování této operace není třeba předat žádné parametry. Po výběru některých objektů v programu RFEM můžete požadavek odeslat přímo.

Operace vrátí seznam objektů object_location, který se skládá z typu objektu a čísla objektu:

get_member()

Pro otestování funkce get_member je třeba zadat číslo požadovaného prutu:

Odezva této operace poskytuje všechny vlastnosti prutu číslo 1:

Průvodce SoapUI

SoapUI je výkonná open-source aplikace určená pro testování protokolů SOAP a REST. Aplikaci pro počítače si můžete stáhnout na adrese .

1. Vytvoření nového projektu SOAP

Pro začátek otevřete SoapUI a vytvořte nový SOAP projekt:

Customize the project name as desired and utilize http://localhost:8081/wsdl as initial WSDL. Jak je popsáno v příručce pro bumerang, port může být ve vašem případě jiný. Pokud 8081 nefunguje, zkuste některý z jiných portů. Po načtení se v navigátoru vlevo zobrazí všechny třídy přiřazené k RfemApplication.

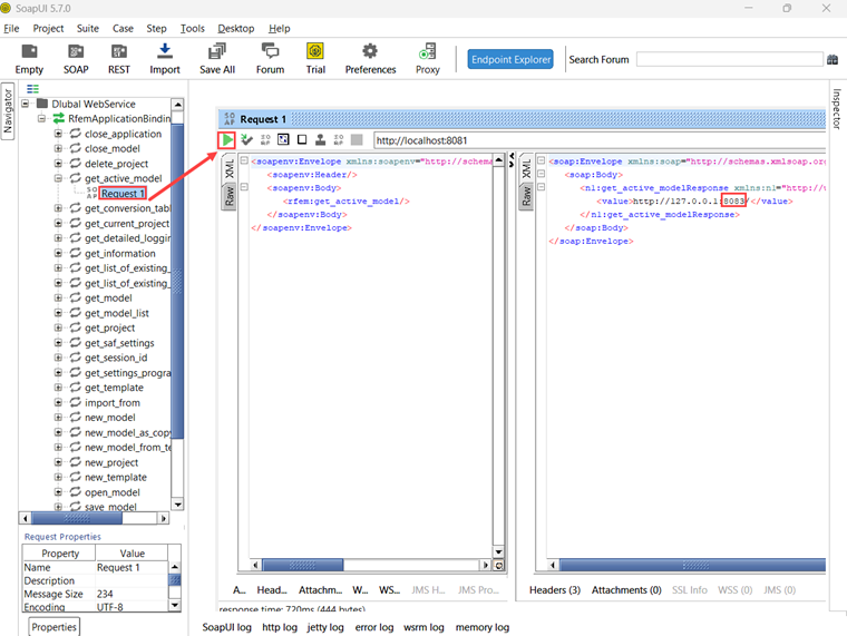
Pro získání počátečního WSDL pro RfemModel spusťte operaci get_active_model dvojím kliknutím na „Request 1“. Před spuštěním operace se ujistěte, že je model v programu RFEM nebo RSTAB otevřený. Zahajte operaci kliknutím na zelený trojúhelník a krátce poté se zobrazí odpověď s aktuálním portem serveru:

Nyní můžete do projektu přidat nový WSDL pomocí portu serveru 8083 pomocí Projekt → Přidat WSDL:

Následně se v navigátoru zobrazí také všechny třídy RfemModel.

2. Ověření provozu webových služeb

Všechny operace webových služeb lze nyní otestovat dvojím kliknutím na „Požadavek 1“ v příslušné třídě. Pro určité operace je třeba na levé straně zadat parametry. Pro ostatní operace však nejsou vyžadovány žádné parametry a můžete jednoduše kliknout na „Odeslat“. V tomto tutoriálu si ukážeme testování některých operací.

get_all_selected_objects()

Pro otestování této operace není třeba předat žádné parametry. Po výběru objektů v programu RFEM můžete přímo odeslat dotaz a prohlédnout si odezvu.

Na pravé straně SoapUI funkce vrací seznam typu object_location, který se skládá z typu objektu a čísla objektu:

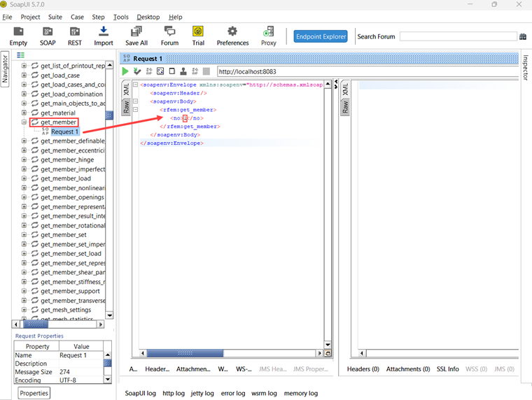
get_member()

Pro otestování funkce get_member je třeba zadat číslo požadovaného prutu:

Odezva této operace poskytuje všechny vlastnosti prutu číslo 1:

Závěr a výhled

Jak Boomerang, tak SoapUI jsou cenné nástroje pro vizualizaci a testování dostupných operací v naší knihovně webových služeb. Umožňují efektivní testování a ladění API.


Autor

Rebecca podporuje zákaznickou podporu při technických dotazech týkajících se softwaru. Díky strukturovanému přístupu vypracovává jasná a srozumitelná řešení.

Odkazy


;