853x
001854
2024-10-11

Weryfikacja działania WebServices za pomocą Boomerangu i SoapUI

Wtyczka do przeglądarki Boomerang oraz program do testowania API SoapUI są przydatnymi narzędziami do szybkiego sprawdzenia funkcji naszych usług WebService. Z ich pomocą łatwo można zidentyfikować dostępne klasy i ich parametry. Ten artykuł ma na celu służyć jako kompleksowy przewodnik na temat efektywnego wykorzystania Boomerang i SoapUI w połączeniu z Dlubal WebService.

Porty serwera

Aby nawiązać połączenie WebService z programami RFEM i RSTAB, należy uzyskać dostęp do określonych portów serwera. Zakres dostępnych portów serwera można zmienić w ustawieniach programu, wybierając kolejno opcje → Opcje programu:

Domyślnie ustawiony jest zakres portów od 8081 do 8089. Najniższa wartość portu w ustawieniach programu odpowiada portowi określonemu w adresie URL WSDL dla dostępu do programu RfemApplication, którym w tej instrukcji będzie 8081.

Przewodnik-Bumerang

Boomerang to przyjazne dla użytkownika narzędzie do testowania API, zaprojektowane z myślą o debugowaniu API. Aby uzyskać do niego dostęp, należy najpierw zainstalować wtyczkę Boomerang Browser Plugin.

1. Dostęp do klas programu RFEMApplication

Aby uzyskać dostęp do klas w RfemApplication, należy wykonać następujące kroki:

  • Użyj następującego adresu URL WSDL: http://localhost:8081/wsdl
  • Załaduj adres URL i dodaj go do usługi.

Port, którego należy użyć w adresie URL WSDL, może być inny w Twoim przypadku. Wypróbuj jeden z pozostałych portów, jeśli 8081'nie działa.
Po zakończeniu, usługa RfemApplication będzie dostępna w zakładce Usługi, wyświetlając wszystkie powiązane klasy. Zajęcia te obejmują wszystko, co dotyczy samej aplikacji RFEM.

2. Uzyskiwanie adresu URL aktywnego modelu

Aby pobrać adres URL modelu z poprawnym portem serwera, wykonaj następujące kroki:

  • Uruchom funkcję "get_active_model", klikając ją dwukrotnie w menu po lewej stronie.
  • Kliknij przycisk wysyłania.

Boomerang automatycznie przejdzie do zakładki odpowiedzi, gdzie zostanie wyświetlony adres URL modelu. W tym przykładzie port serwera bieżącego modelu to 8083.

3. Dostęp do klas programu RfemModel

Aby uzyskać dostęp do wszystkich klas w RfemModel, należy wykonać następujące kroki:

  • Kliknij „Dodaj usługę” po lewej stronie.
  • Użyj następującego adresu URL WSDL: http://localhost:8083/wsdl
  • Załaduj adres URL i dodaj go do usług.

Po zakończeniu, usługa RfemModel będzie dostępna w zakładce Usługa, wyświetlając wszystkie powiązane klasy. Klasy te obejmują wszystkie dane modelu, w tym podstawowe obiekty, obciążenia i inne.

4. Weryfikacja działania WebService

Teraz można przetestować wszystkie operacje, klikając je dwukrotnie w menu serwisowym po lewej stronie. Niektóre operacje wymagają podania parametrów w zakładce żądania, podczas gdy inne można wykonać po prostu klikając „Wyślij”. W tym tutorialu zademonstrowano testowanie niektórych operacji.

get_all_selected_objects ()

Aby przetestować tę operację, nie ma potrzeby przekazywania parametrów. Po wybraniu niektórych obiektów w programie RFEM można wysłać zapytanie bezpośrednio.

Operacja zwraca listę obiektów położenie_obiektu, która składa się z typu obiektu i numeru obiektu:

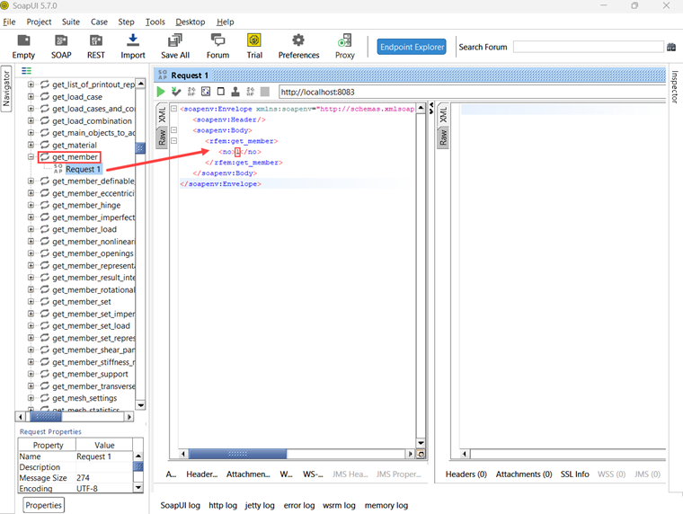
pobierz_element ()

Aby przetestować funkcję get_member, należy wprowadzić numer żądanego pręta:

W odpowiedzi na tę operację dostępne są wszystkie właściwości pręta nr 1:

Poradnik SoapUI

SoapUI to potężna aplikacja open source, przeznaczona do testowania protokołów SOAP i REST. Aplikację komputerową można pobrać ze strony .

1. Tworzenie nowego projektu SOAP

Aby rozpocząć, otwórz SoapUI i utwórz nowy projekt SOAP:

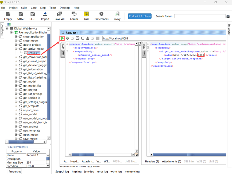
Customize the project name as desired and utilize http://localhost:8081/wsdl as initial WSDL. Zgodnie z opisem w przewodniku Bumerang, port może być inny w Twoim przypadku. Wypróbuj jeden z pozostałych portów, jeśli 8081'nie działa. Po załadowaniu w nawigatorze po lewej stronie zostaną wyświetlone wszystkie klasy powiązane z programem RfemApplication.

Aby uzyskać początkowy plik WSDL dla RfemModel, należy wykonać operację get_active_model, klikając dwukrotnie „Żądanie 1”. Przed uruchomieniem tej operacji należy upewnić się, że model jest otwarty w programie RFEM lub RSTAB. Zainicjuj operację, klikając zielony trójkąt, a wkrótce potem pojawi się odpowiedź zawierająca aktualny port serwera:

Teraz można dodać nowy WSDL do projektu za pomocą portu serwera 8083, wybierając Projekt → Dodaj WSDL:

Następnie w nawigatorze pojawią się również wszystkie klasy RfemModel.

2. Weryfikacja działania WebService

Wszystkie operacje WebService można teraz przetestować, klikając dwukrotnie "Żądanie 1" w odpowiedniej klasie. W przypadku niektórych operacji po lewej stronie należy wprowadzić parametry. Jednak w przypadku innych operacji nie są wymagane parametry i wystarczy kliknąć „Wyślij“. W tym tutorialu pokazano testowanie niektórych operacji.

get_all_selected_objects ()

Aby przetestować tę operację, nie jest konieczne przekazywanie parametrów. Po wybraniu obiektów w programie RFEM można bezpośrednio wysłać zapytanie i wyświetlić odpowiedź.

Po prawej stronie SoapUI funkcja zwraca listę typu lokalizacja_obiektu, która składa się z typu i numeru obiektu:

pobierz_element ()

Aby przetestować funkcję get_member, należy wprowadzić numer żądanego pręta:

W odpowiedzi na tę operację dostępne są wszystkie właściwości pręta nr 1:

Uwagi końcowe

Zarówno Boomerang, jak i SoapUI są cennymi narzędziami do wizualizacji i testowania dostępnych operacji w naszej bibliotece usług internetowych. Ułatwiają one efektywne testowanie i debugowanie API.


Autor

Rebecca wspiera Customer Support w kwestiach technicznych związanych z oprogramowaniem. Dzięki uporządkowanemu podejściu opracowuje jasne i zrozumiałe rozwiązania.

Odnośniki


;