759x
001854
11.10.2024

Vérification des opérations des services web avec Boomerang et SoapUI

Le plugin du navigateur Boomerang ainsi que le programme de test de l'API SoapUI sont des outils utiles pour vérifier rapidement les fonctionnalités de notre service Web. Avec leur aide, il devient facile d'identifier les classes disponibles et leurs paramètres correspondants. Cet article se concentre sur l'utilisation de Boomerang et de SoapUI en combinaison avec les services web de Dlubal Software.

Ports du serveur

Pour établir une connexion du service Web à RFEM et RSTAB, des ports de serveur spécifiques doivent être accessibles. La liste des ports serveur disponibles peut être modifiée dans les paramètres du programme en navigant dans Options → Options du programme :

La gamme de ports du serveur est définie par défaut de 8081 à 8089. La valeur de port la plus basse dans les paramètres du logiciel correspond au port spécifié dans l'URL WSDL pour accéder à RfemApplication, qui sera 8081 dans ce guide.

Guide de Boomerang

Boomerang est un outil de test d’API convivial, conçu pour le déblocage d’API. Pour y accéder, vous devez d'abord installer le plugin du navigateur Boomerang.

1. Accès aux classes de RfemApplication

Pour accéder aux classes disponibles dans RfemApplication, procédez comme suit :

  • Utilisez l'URL WSDL suivante : http://localhost:8081/wsdl
  • Chargez l'URL et ajoutez-la à votre service.

Le port que vous devez utiliser pour l'URL WSDL peut être différent dans votre cas. Essayez l'un des autres ports si 8081 ne fonctionne pas.
Une fois l’opération complétée, le service RfemApplication sera accessible dans l’onglet « service », affichant toutes les classes associées. Ces classes couvrent tout ce qui est lié à l’application RFEM elle-même.

2. Obtention de l'URL du modèle actif

Pour récupérer l’URL de votre modèle via le port serveur adéquat, procédez comme suit :

  • Exécutez la fonction « get_active_model » en double-cliquant dessus dans le menu de gauche.
  • Cliquez sur le bouton envoyer.

Boomerang accédera automatiquement à l'onglet « Réponse », où l'URL du modèle sera affichée. Dans cet exemple, le port serveur du modèle actuel est le 8083.

3. Accès aux classes de modèle Rfem

Pour accéder à toutes les classes disponibles dans RfemModel, procédez comme suit :

  • Cliquez sur « Ajouter un service » à gauche.
  • Utilisez l'URL WSDL suivante : http://localhost:8083/wsdl
  • Chargez l'URL et ajoutez-la aux services.

Une fois terminé, le service RfemModel sera accessible dans l'onglet « Service », affichant toutes les classes associées. Ces classes englobent toutes les données du modèle, y compris les objets de base, les charges et plus encore.

4. Vérification du fonctionnement des services Web

Vous pouvez maintenant tester toutes les opérations en double-cliquant dessus dans le menu de service de gauche. Certaines opérations nécessitent le passage de paramètres dans l'onglet de demande, tandis que d'autres peuvent être exécutées simplement en cliquant sur « Envoyer ». Ce tutoriel présente le test de certaines opérations.

get_all_selected_objects()

Pour tester cette opération, aucun paramètre ne doit être transmis. Vous pouvez envoyer la demande directement après avoir sélectionné certains objets dans RFEM.

L’opération renvoie une liste d’objets object_location qui se composent de type d’objet et de numéro d’objet :

get_member()

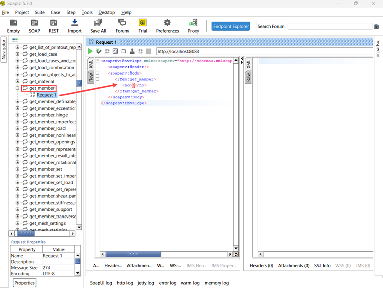
Pour tester la fonction get_member, vous devez fournir le numéro de la barre souhaitée :

La réponse de cette opération fournit toutes les propriétés de la barre n°1 :

Guide de SoapUI

SoapUI est une application open source puissante conçue pour tester les protocoles SOAP et REST. Cette application peut être téléchargée via .

1. Création d’un nouveau projet SOAP

Pour commencer, ouvrez SoapUI et créez un nouveau projet SOAP :

Personnalisez le nom du projet selon vos besoins et utilisez http://localhost:8081/wsdl comme WSDL initial. Comme décrit dans le guide Boomerang, le port peut être différent dans votre cas. Essayez l'un des autres ports si 8081 ne fonctionne pas. Une fois chargé, le navigateur à gauche affichera toutes les classes associées à RfemApplication.

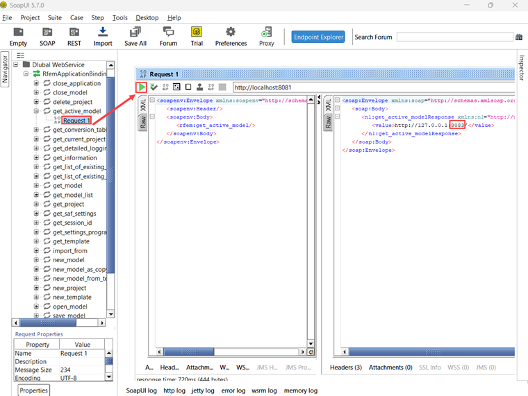
Pour acquérir le WSDL initial pour RfemModel, exécutez l'opération get_active_model en double-cliquant sur « Demande 1 ». Avant de lancer l’opération, assurez-vous qu’un modèle est ouvert dans RFEM ou RSTAB. Lancez l'opération en cliquant sur le triangle vert et la réponse contenant le port serveur actuel s'affichera peu de temps après :

Vous pouvez maintenant ajouter un nouveau WSDL au projet à l'aide du port du serveur 8083 via Projet → Ajouter WSDL :

Toutes les classes de RfemModel apparaîtront alors dans le navigateur.

2. Vérification du fonctionnement des services Web

Toutes les opérations du service Web peuvent maintenant être testées en double-cliquant sur « Demande 1 » dans la classe correspondante. Les paramètres doivent être renseignés sur le côté gauche de la fenêtre pour certaines opérations. Pour les autres opérations, aucun paramètre n'est requis et vous pouvez simplement cliquer sur « Envoyer ». Ce tutoriel présente le test de certaines opérations.

get_all_selected_objects()

Pour tester cette opération, aucun paramètre ne doit être transmis. Après avoir sélectionné les objets dans RFEM, vous pouvez envoyer directement la demande et afficher la réponse.

Sur le côté droit de SoapUI, la fonction renvoie une liste de type object_location composée de types d'objet et de numéros d'objet :

get_member()

Pour tester la fonction get_member, vous devez entrer le numéro de la barre souhaitée :

La réponse de cette opération fournit toutes les propriétés de la barre n°1 :

Conclusion

Boomerang et SoapUI sont des outils précieux pour visualiser et tester les opérations disponibles dans notre bibliothèque de services Web. Ils facilitent le test et le débogage des API.


Auteur

M. Göbel fournit un support technique aux clients de Dlubal Software.

Liens


;