1315x
004638
2020-08-19

Сообщение об ошибке «Невозможно назначить поле данных» при программировании на VBA

При программировании на языке VBA с помощью линий RFEM у меня возникает следующая проблема: «Невозможно назначить поле данных.» Как это исправить?


Ответ:

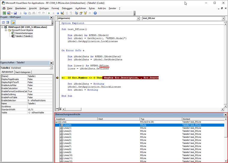
В данном случае виновата ошибка, возникающая в программе EXCEL VBA, которую мы не можем исправить. По этой причине был также создан новый объект RFEM.RfLine (вместо RFEM.Line), который можно использовать для продолжения вашей работы. Ниже представляем краткий пример:

Sub test_RfLine()
    
    Dim iModel As RFEM5.IModel2
    Set iModel = GetObject(, "RFEM5.Model")
    iModel.GetApplication.LockLicense
    

On Error GoTo e
    
    Dim iModelData As RFEM5.IModelData2
    Set iModelData = iModel.GetModelData
    
    Dim lines() As RFEM5.RfLine
    lines = iModelData.GetLines
    
    
e:  If Err.Number <> 0 Then MsgBox Err.Description, , Err.Source
    
    Set iModelData = Nothing
    iModel.GetApplication.UnlockLicense
    Set iModel = Nothing
    
End Sub

Автор

Г-н Гюнтель осуществляет техническую поддержку пользователей Dlubal Software.

Скачивания


;