1315x
004638
19-08-2020

Mensaje de error "No es posible la asignación al campo de datos" al programar en VBA

Tengo el siguiente problema al programar en VBA con líneas de RFEM: "Keine Zuweisung an Datenfeld möglich". ¿Qué puedo hacer?


Respuesta:

En este caso, hay un error en EXCEL VBA que no se puede solucionar por nuestra parte. Aus diesem Grund wurde ein neues Objekt RFEM.RfLine (statt RFEM.Line) angelegt, mit dem Sie weiterarbeiten können. Hier ein kurzes Beispiel:

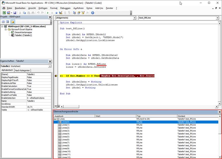
Sub test_RfLine()
    
    Dim iModel As RFEM5.IModel2
    Set iModel = GetObject(, "RFEM5.Model")
    iModel.GetApplication.LockLicense
    

On Error GoTo e
    
    Dim iModelData As RFEM5.IModelData2
    Set iModelData = iModel.GetModelData
    
    Dim lines() As RFEM5.RfLine
    lines = iModelData.GetLines
    
    
e:  If Err.Number <> 0 Then MsgBox Err.Description, , Err.Source
    
    Set iModelData = Nothing
    iModel.GetApplication.UnlockLicense
    Set iModel = Nothing
    
End Sub

Autor

El Sr. Günthel proporciona soporte técnico para los clientes de Dlubal Software y se ocupa de sus solicitudes.

Descargas


;