1315x
004638
19.8.2020

Chybové hlášení "Není možné přiřazení k datovému poli" při programování ve VBA

Při programování ve VBA pomocí RFEM linií mám následující problém: "Není možné žádné přiřazení k datovému poli". Co je zde nutné udělat?


Odpověď:

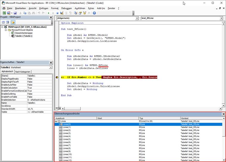
V EXCEL VBA je zde chyba, kterou z naší strany nemůžeme opravit. Z tohoto důvodu byl vytvořen nový objekt RFEM.RfLine (místo RFEM.Line), se kterým můžete pokračovat v práci. Zde je krátký příklad:

Sub test_RfLine()
    
    Dim iModel As RFEM5.IModel2
    Set iModel = GetObject(, "RFEM5.Model")
    iModel.GetApplication.LockLicense
    

On Error GoTo e
    
    Dim iModelData As RFEM5.IModelData2
    Set iModelData = iModel.GetModelData
    
    Dim lines() As RFEM5.RfLine
    lines = iModelData.GetLines
    
    
e:  If Err.Number <> 0 Then MsgBox Err.Description, , Err.Source
    
    Set iModelData = Nothing
    iModel.GetApplication.UnlockLicense
    Set iModel = Nothing
    
End Sub

Autor

Ing. Günthel zajišťuje technickou podporu zákazníkům.

Stahování


;