1315x
004638
19.08.2020

Message d'erreur « Aucune attribution au champ de données possible » lors de la programmation dans VBA

J'ai le problème suivant lors de la programmation en VBA avec des lignes RFEM : « Aucune assignation au champ de données possible ». Que faire ?


Réponse:

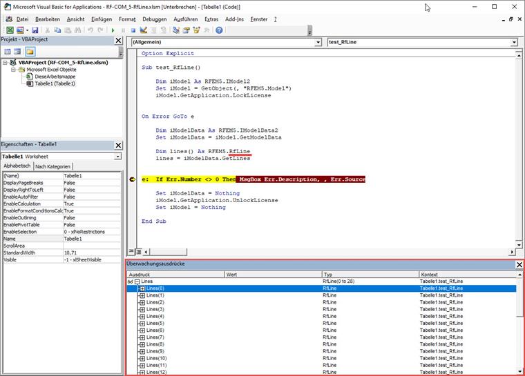
Dans ce cas, il y a une erreur dans Excel VBA qui ne peut pas être corrigée de notre côté. C'est pourquoi un nouvel objet RFEM.RfLine (au lieu de RFEM.Line) a été créé pour vous permettre de poursuivre votre travail. Voici un court exemple :

Sub test_RfLine()
    
    Dim iModel As RFEM5.IModel2
    Set iModel = GetObject(, "RFEM5.Model")
    iModel.GetApplication.LockLicense
    

On Error GoTo e
    
    Dim iModelData As RFEM5.IModelData2
    Set iModelData = iModel.GetModelData
    
    Dim lines() As RFEM5.RfLine
    lines = iModelData.GetLines
    
    
e:  If Err.Number <> 0 Then MsgBox Err.Description, , Err.Source
    
    Set iModelData = Nothing
    iModel.GetApplication.UnlockLicense
    Set iModel = Nothing
    
End Sub

Auteur

M. Günthel fournit une assistance technique aux clients de Dlubal Software.

Téléchargements


;