1315x
004638
2020-08-19

Komunikat o błędzie „Nie jest możliwe przypisanie do pola danych” podczas programowania w VBA

Podczas programowania w VBA z wykorzystaniem linii RFEM mam następujący problem: "Keine Zuweisung an Datenfeld möglich". Co możemy zrobić?


Odpowiedź:

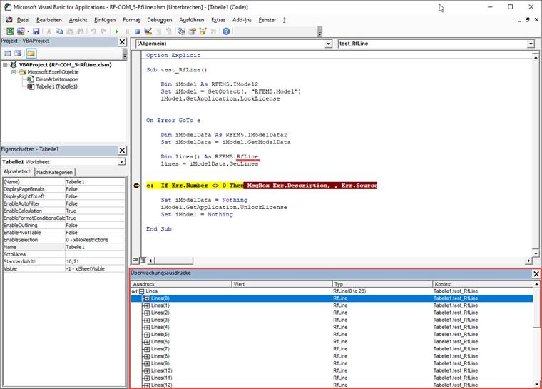
W takim przypadku w programie EXCEL VBA występuje błąd, którego nie można naprawić z naszej strony. Aus diesem Grund wurde ein neues Objekt RFEM.RfLine (statt RFEM.Line) angelegt, mit dem Sie weiterarbeiten können. Hier ein kurzes Beispiel:

Sub test_RfLine()
    
    Dim iModel As RFEM5.IModel2
    Set iModel = GetObject(, "RFEM5.Model")
    iModel.GetApplication.LockLicense
    

On Error GoTo e
    
    Dim iModelData As RFEM5.IModelData2
    Set iModelData = iModel.GetModelData
    
    Dim lines() As RFEM5.RfLine
    lines = iModelData.GetLines
    
    
e:  If Err.Number <> 0 Then MsgBox Err.Description, , Err.Source
    
    Set iModelData = Nothing
    iModel.GetApplication.UnlockLicense
    Set iModel = Nothing
    
End Sub

Autor

Pan Günthel zapewnia wsparcie techniczne klientom firmy Dlubal Software i zajmuje się ich zapytaniami.

Pobrane


;