1315x
004638
2020-08-19

Mensagem de erro "Nenhuma atribuição possível no campo de dados" ao programar em VBA

Ao programar em VBA com linhas RFEM, aparece-me o seguinte problema: "Nenhuma atribuição possível no campo de dados." O que devo fazer?


Resposta:

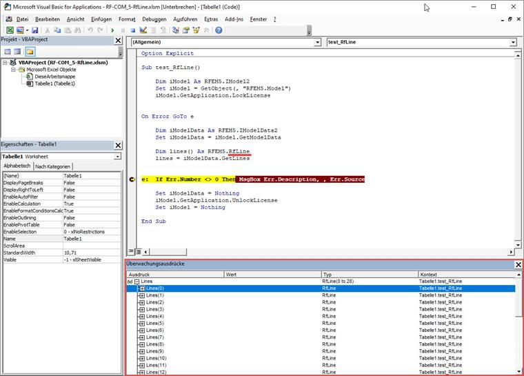
Neste caso, existe um erro no EXCEL VBA que não pode ser corrigido da nossa parte. Por esse motivo, foi criado o novo objeto RFEM.RfLine (em vez de RFEM.Line) que pode ser utilizado para continuar o seu trabalho. Aqui está um pequeno exemplo:

  1. código.vb#

Sub test_RfLine()

  1. Dim iModel As RFEM5.IModel2
  2. Set iModel = GetObject(, "RFEM5.Model")
  3. iModel.GetApplication.LockLicense

On Error GoTo e

  1. Dim iModelData As RFEM5.IModelData2
  2. Set iModelData = iModel.GetModelData
  3. Dim lines() As RFEM5.RfLine
  4. lines = iModelData.GetLines

e: If Err.Number <> 0 Then MsgBox Err.Description, , Err.Source

  1. Set iModelData = Nothing
  2. iModel.GetApplication.UnlockLicense
  3. Set iModel = Nothing

End Sub
#/code#


Autor

O Eng. Günthel opera na área do apoio técnico para clientes.

Downloads


;