1315x
004638
2020-08-19

Messaggio di errore "Nessuna assegnazione al campo di dati possibile" durante la programmazione in VBA

Ho il seguente problema durante la programmazione in VBA con linee RFEM: "Keine Zuweisung an Datenfeld möglich". Cosa posso fare?


Risposta:

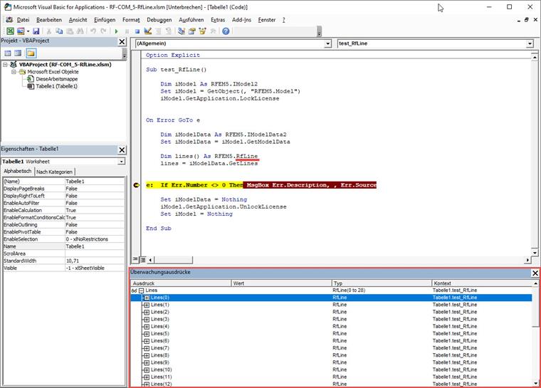
In questo caso, c'è un errore in EXCEL VBA che non può essere corretto da parte nostra. Aus diesem Grund wurde ein neues Objekt RFEM.RfLine (statt RFEM.Line) angelegt, mit dem Sie weiterarbeiten können. Ecco un breve esempio:

Sub test_RfLine()
    
    Dim iModel As RFEM5.IModel2
    Set iModel = GetObject(, "RFEM5.Model")
    iModel.GetApplication.LockLicense
    

On Error GoTo e
    
    Dim iModelData As RFEM5.IModelData2
    Set iModelData = iModel.GetModelData
    
    Dim lines() As RFEM5.RfLine
    lines = iModelData.GetLines
    
    
e:  If Err.Number <> 0 Then MsgBox Err.Description, , Err.Source
    
    Set iModelData = Nothing
    iModel.GetApplication.UnlockLicense
    Set iModel = Nothing
    
End Sub

Autore

Il signor Günthel fornisce supporto tecnico per i clienti di Dlubal Software e si prende cura delle loro richieste.

Download


;