1315x
004638
2020-08-19

在 VBA 中编程时出现错误信息“无法分配给数据字段”

我在VBA中编程RFEM的线时遇到以下问题: "Keine Zuweisung an Datenfeld möglich". 该怎么办?


回复:

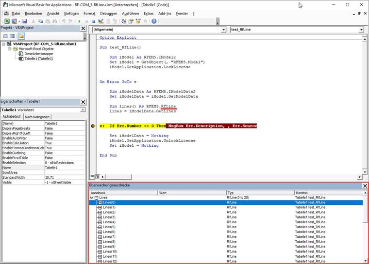
在这种情况下, EXCEL VBA 中存在我们无法解决的错误。 Aus diesem Grund wurde ein neues Objekt RFEM.RfLine (statt RFEM.Line) angelegt, mit dem Sie weiterarbeiten können. Hier ein kurzes Beispiel:

Sub test_RfLine()
    
    Dim iModel As RFEM5.IModel2
    Set iModel = GetObject(, "RFEM5.Model")
    iModel.GetApplication.LockLicense
    

On Error GoTo e
    
    Dim iModelData As RFEM5.IModelData2
    Set iModelData = iModel.GetModelData
    
    Dim lines() As RFEM5.RfLine
    lines = iModelData.GetLines
    
    
e:  If Err.Number <> 0 Then MsgBox Err.Description, , Err.Source
    
    Set iModelData = Nothing
    iModel.GetApplication.UnlockLicense
    Set iModel = Nothing
    
End Sub

作者

Günthel 先生为Dlubal 软件客户提供技术支持。

下载


;