1314x
004638
19. August 2020

Fehlermeldung "Keine Zuweisung an Datenfeld möglich" bei der Programmierung in VBA

Ich habe bei der Programmierung in VBA mit RFEM-Linien folgendes Problem: "Keine Zuweisung an Datenfeld möglich". Was kann ich tun?


Antwort:

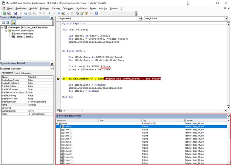
Es gibt hier in Excel VBA einen Fehler, welcher von unserer Seite nicht korrigiert werden kann. Aus diesem Grund wurde ein neues Objekt RFEM.RfLine (statt RFEM.Line) angelegt, mit dem Sie weiterarbeiten können. Hier ein kurzes Beispiel:

Sub test_RfLine()
    
    Dim iModel As RFEM5.IModel2
    Set iModel = GetObject(, "RFEM5.Model")
    iModel.GetApplication.LockLicense
    

On Error GoTo e
    
    Dim iModelData As RFEM5.IModelData2
    Set iModelData = iModel.GetModelData
    
    Dim lines() As RFEM5.RfLine
    lines = iModelData.GetLines
    
    
e:  If Err.Number <> 0 Then MsgBox Err.Description, , Err.Source
    
    Set iModelData = Nothing
    iModel.GetApplication.UnlockLicense
    Set iModel = Nothing
    
End Sub

Autor

Herr Günthel kümmert sich im Kundensupport um die Anliegen unserer Anwender.

Downloads


;