1161x
004764
2024-02-26

Расчет сечения SHAPE-THIN

Как произвести проверку любого сечения SHAPE-THIN в RFEM 5 или RSTAB 8?


Ответ:

Для проверки любого сечения DUENQ вы можете использовать следующие возможности в программах RFEM 5 или RSTAB 8:

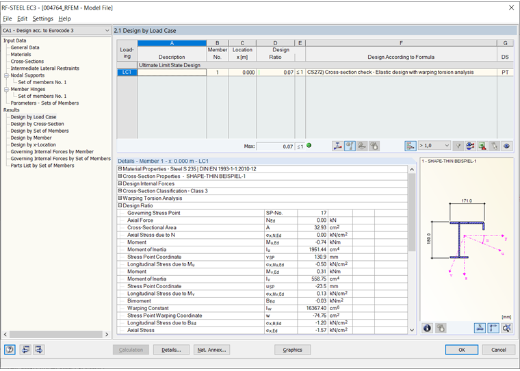
  • Проверка устойчивости и напряжений с помощью дополнительного модуля RF-/STAHL EC3 и расширения модуля RF-/STAHL Вирбельная Крутка
  • Разбиение сечения на поверхности (возможно только в RFEM), при необходимости новое определение опор, а затем проверка напряжений новых полученных поверхностей с помощью RF-STAHL Поверхности. Для модели поверхности может быть целесообразным провести исследование устойчивости с помощью RF-STABIL.

Автор

Г-н Фаулстих отвечает за контроль качества программы RFEM и обеспечивает поддержку пользователей.

Скачивания


;