1161x
004764
2024-02-26

Verifica di una sezione SHAPE-THIN

Come posso eseguire una verifica dettagliata di una sezione di SHAPE-THIN in RFEM 5 o RSTAB 8?


Risposta:

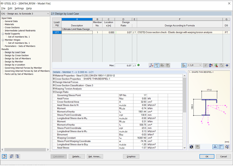
Per la verifica di una sezione DUENQ qualsiasi, nei programmi RFEM 5 o RSTAB 8 è possibile utilizzare le seguenti opzioni:

  • Verifica di stabilità e di tensione con il modulo aggiuntivo RF-/STAHL EC3 e l'estensione del modulo RF-/STAHL Torsione con deformazione.
  • Scomposizione della sezione in superfici (possibile solo in RFEM, se necessario nuova definizione del vincolo e successiva verifica di tensione delle nuove superfici con RF-STAHL Superfici. In alcuni casi, è consigliabile una verifica di stabilità del modello di superficie con RF-STABIL.

Autore

Il signor Faulstich è responsabile della garanzia della qualità del programma RFEM e fornisce assistenza ai clienti.

Download


;