1161x
004764
2024-02-26

Wymiarowanie przekroju SHAPE-THIN

Jak mogę zwymiarować dowolny przekrój SHAPE-THIN w RFEM 5 lub RSTAB 8?


Odpowiedź:

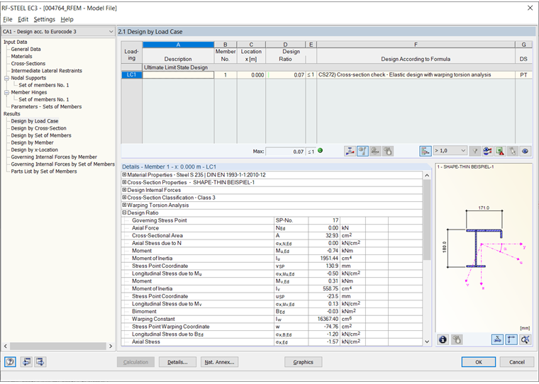
Do wykazania dowolnego przekroju DUENQ można w programach RFEM 5 lub RSTAB 8 skorzystać z następujących możliwości:

  • Sprawdzenie stateczności i naprężeń za pomocą modułu dodatkowego RF-/STAHL EC3 oraz rozszerzenia modułu RF-/STAHL Wölbkrafttorsion
  • Podział przekroju na powierzchnie (możliwe tylko w RFEM), ewentualnie nowa definicja podparcia, a następnie sprawdzenie naprężeń nowo powstałych powierzchni w module RF-STAHL Flächen. W niektórych przypadkach dla modelu powierzchniowego wskazana jest analiza stateczności za pomocą RF-STABIL.

Autor

Pan Faulstich jest odpowiedzialny za zapewnienie jakości programu RFEM i zapewnia wsparcie klienta.

Pobrane


;