1162x
004764
2024-02-26

SHAPE-THIN 截面的设计

如何使用 RFEM 5 或 RSTAB 8 详细设计任何 SHAPE-THIN 截面?


回复:

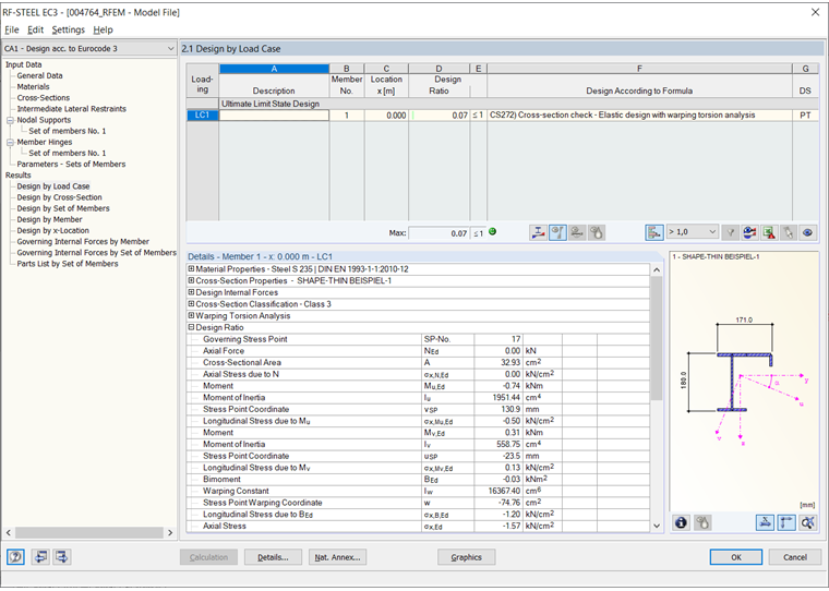
对于任何 DUENQ 截面的验算,您可以在 RFEM 5 或 RSTAB 8 程序中利用以下选项:

  • 使用附加模块 RF-/STAHL EC3 和模块扩展 RF-/STAHL Wölbkrafttorsion 进行稳定性和应力验算
  • 将截面分解为面(仅在 RFEM 中可行,如有必要需要重新定义支座,然后使用 RF-STAHL Flächen 对新生成的面进行应力验算。对于面模型,进行RF-STABIL 稳定性分析可能是合适的。

作者

Faulstich 先生负责 RFEM 的质量保证和客户支持。

下载


;