1161x
004764
26-02-2024

Verificación de la sección de SHAPE-THIN

¿Cómo realizo un cálculo detallado según un Eurocódigo de cualquier sección SHAPE‑THIN en RFEM 5 o RSTAB 8?


Respuesta:

Para la comprobación de una sección transversal DUENQ cualquiera, puede utilizar las siguientes opciones en los programas RFEM 5 o RSTAB 8:

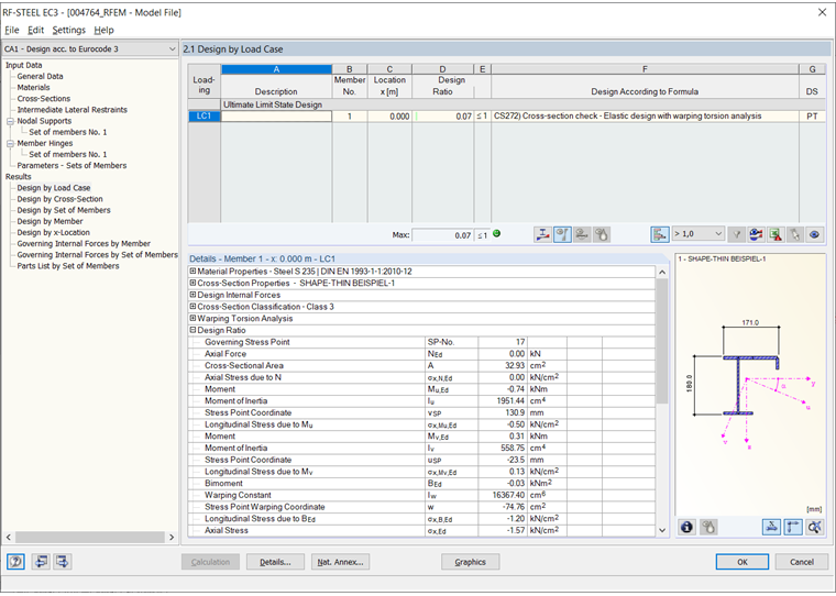
  • Comprobación de estabilidad y tensiones con el módulo adicional RF-/ACERO EC3 y la extensión del módulo RF-/ACERO Torsión con alabeo
  • Descomposición de la sección transversal en superficies (solo posible en RFEM, si es necesario, nueva definición del apoyo y posteriormente comprobación de tensiones de las nuevas superficies creadas con RF-ACERO Superficies. En algunos casos, es recomendable realizar un análisis de estabilidad para el modelo de superficies con RF-ESTABIL.

Autor

El Sr. Faulstich es responsable del control de calidad del programa RFEM y proporciona soporte al cliente.

Descargas


;