1238x
005044
2021-10-06

Интеграция проектов

Как с помощью Dlubal Center интегрировать проекты заказчиков в Навигатор проектов?


Ответ:

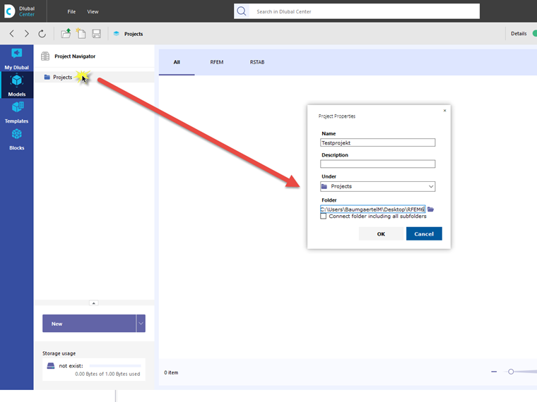
Если центр Dlubal открыт, вы можете открыть обзор проекта, нажав Модель. Durch einen Rechtsklick auf Projekte gelangt man in das Kontextmenü, mit dem man ein neues Projekt anlegen kann.

In diesem Dialog können anschließend neue oder vorhandenen Projektordner verknüpft werden.


Автор

Г-н Баумгертель осуществляет техническую поддержку пользователей Dlubal Software.



;