1238x
005044
06-10-2021

Integración de proyectos

¿Cómo puedo integrar los proyectos de mis clientes en el Navegador de proyectos a través del Centro de Dlubal?


Respuesta:

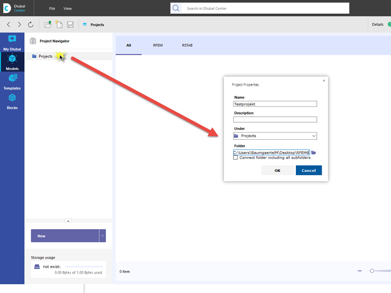
Si el Centro de Dlubal está abierto, puede abrir la vista general del proyecto haciendo clic en Modelo. Haga clic con el botón derecho en Proyectos para abrir el menú contextual donde puede crear un nuevo proyecto.

Aparece un cuadro de diálogo, donde puede vincular las carpetas del proyecto nuevo o existente.


Autor

El Sr. Baumgärtel proporciona soporte técnico para los clientes de Dlubal Software.



;