1238x
005044
2021-10-06

集成项目

如何通过Dlubal Center将客户项目集成到项目导航器中?


回复:

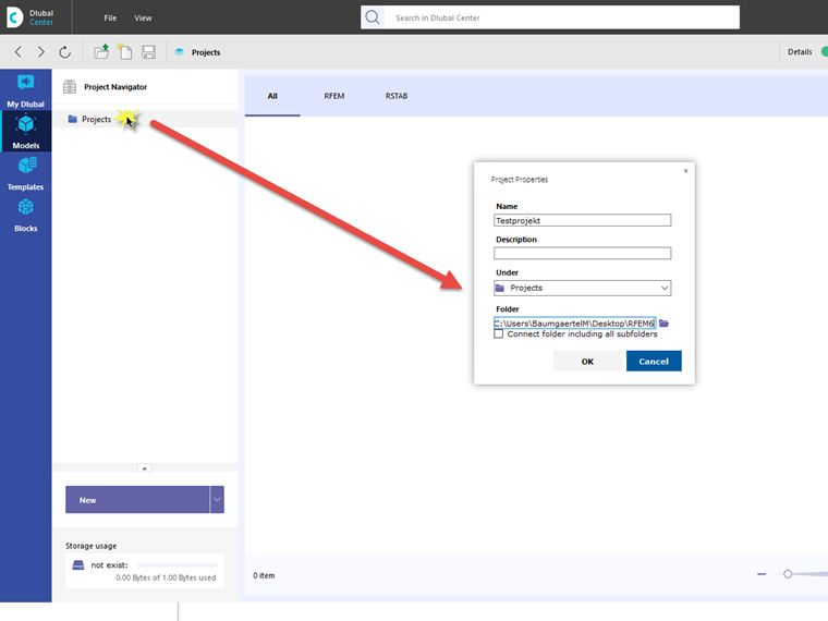
如果 Dlubal 中心打开着,您可以通过点击模型打开项目概览。 Durch einen Rechtsklick auf Projekte gelangt man in das Kontextmenü, mit dem man ein neues Projekt anlegen kann.

In diesem Dialog können anschließend neue oder vorhandenen Projektordner verknüpft werden.


作者

Baumgärtel 先生为 Dlubal 软件的客户提供技术支持。



;