1238x
005044
6. Oktober 2021

Projekte einbinden

Wie kann ich meine Kundenprojekte über das Dlubal Center in den Projekt Navigator einbinden?


Antwort:

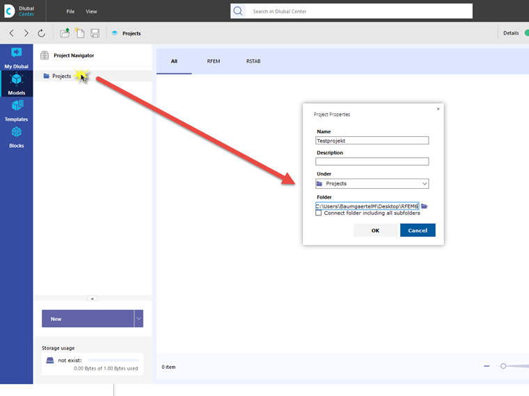
Ist das Dlubal Center geöffnet, kann durch den Klick auf Model die Übersicht der Projekte geöffnet werden. Durch einen Rechtsklick auf Projekte gelangt man in das Kontextmenü, mit dem man ein neues Projekt anlegen kann.

In diesem Dialog können anschließend neue oder vorhandenen Projektordner verknüpft werden.


Autor

Herr Baumgärtel betreut die Dlubal-Anwender im Kundensupport.



;