1238x
005044
06.10.2021

Intégrer des projets

Comment intégrer les projets de mes clients dans le navigateur de projet via Dlubal Center ?


Réponse:

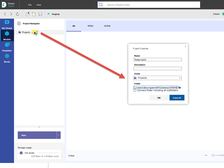
Si Dlubal Center est ouvert, vous pouvez ouvrir la vue d'ensemble du projet en cliquant sur Modèle. Faites un clic droit sur Projets pour ouvrir le menu contextuel dans lequel vous pouvez créer un nouveau projet.

Une boîte de dialogue apparaît, dans laquelle vous pouvez lier les dossiers de projet nouveaux ou existants.


Auteur

M. Baumgärtel fournit un support technique aux clients de Dlubal Software.



;