1238x
005044
2021-10-06

Integrazione dei progetti

Come posso integrare i progetti dei miei clienti nel Navigatore progetti tramite Dlubal Center?


Risposta:

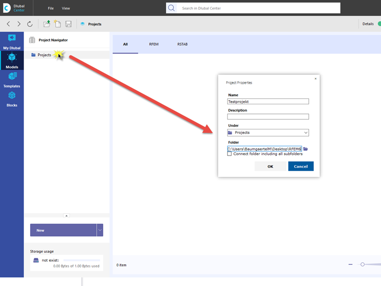
Se Dlubal Center è aperto, è possibile aprire la panoramica del progetto facendo clic su Modello. Durch einen Rechtsklick auf Projekte gelangt man in das Kontextmenü, mit dem man ein neues Projekt anlegen kann.

In diesem Dialog können anschließend neue oder vorhandenen Projektordner verknüpft werden.


Autore

Il signor Baumgärtel fornisce supporto tecnico per i clienti Dlubal Software.



;