1452x
005342
2022-12-27

Automatyczne kombinacje obciążeń nie są generowane.

Automatyczne kombinacje obciążeń nie są generowane. Co możemy zrobić?


Odpowiedź:

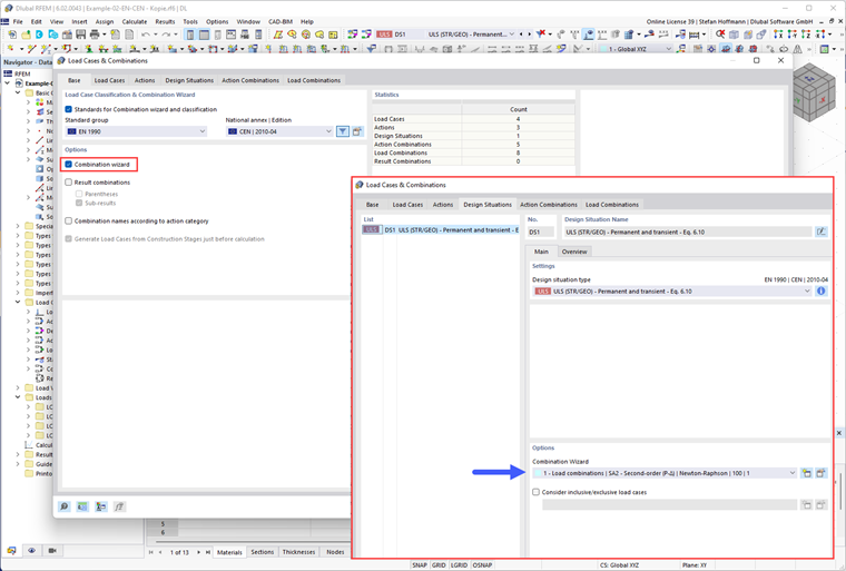
Najpierw należy sprawdzić, czy aktywowano Generator kombinacji i przypisano go do sytuacji obliczeniowej.

Następnie sprawdź ustawienia Generatora kombinacji. Aby kombinacje obciążeń były generowane automatycznie, należy wyłączyć opcję "Kombinacje oddziaływań zdefiniowane przez użytkownika".


Autor

Pan Hoffmann zapewnia wsparcie techniczne klientom firmy Dlubal Software i jest odpowiedzialny za koordynację wszystkich zapytań i działań technicznych.



;