246x
005594
14.08.2024

Exclure la charge permanente dans les combinaisons de charges NBC

Comment exclure les charges permanentes dans les combinaisons de charges NBC lors de la vérification des flèches ?


Réponse:

Selon la Note (1) du Tableau 4.1.3.4 de la NBC 2020, la flèche due à la charge permanente, D, peut être exclue comme spécifié dans les normes listées dans la clause 4.3.

Dans RFEM, cette exclusion peut être effectuée automatiquement en modifiant l’option « Assistant de combinaison » (figure 01). Dans l’onglet « Options standard », activez l’option « Flèche due à la charge permanente à exclure ».

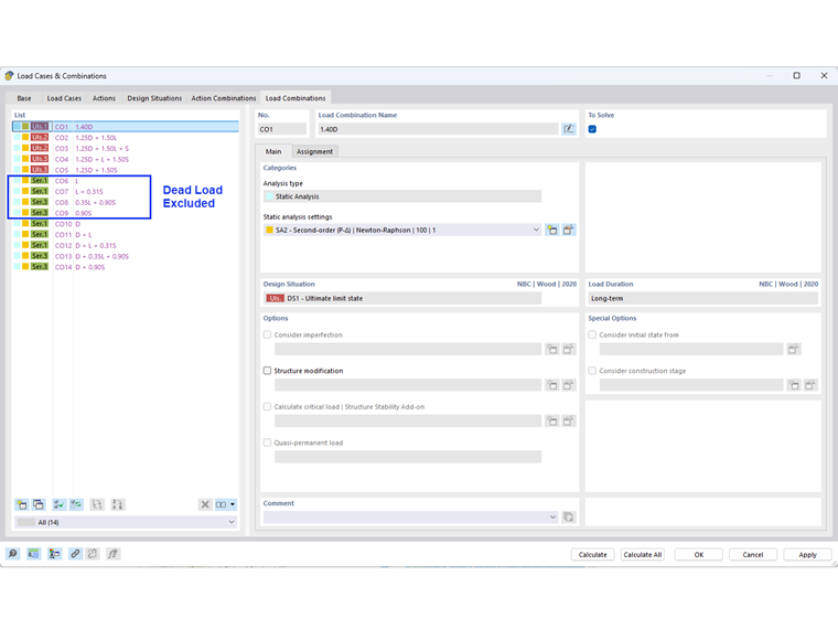
Les combinaisons de charges d’exploitation sans charge permanente sont montrées dans la figure 02.

Remarque :
Pour conserver les combinaisons de charges incluant les charges permanentes pour la déformation totale/permanente, vous pouvez créer des situations de projet supplémentaires avec un assistant de combinaison différent.


Auteur

Cisca est responsable des formations clients, du support technique et du développement des programmes Dlubal pour le marché nord-américain.



;