18x
553909
2025-12-10

Расчёт стальных конструкций - метод частичных внутренних сил - незначительные внутренние сильы

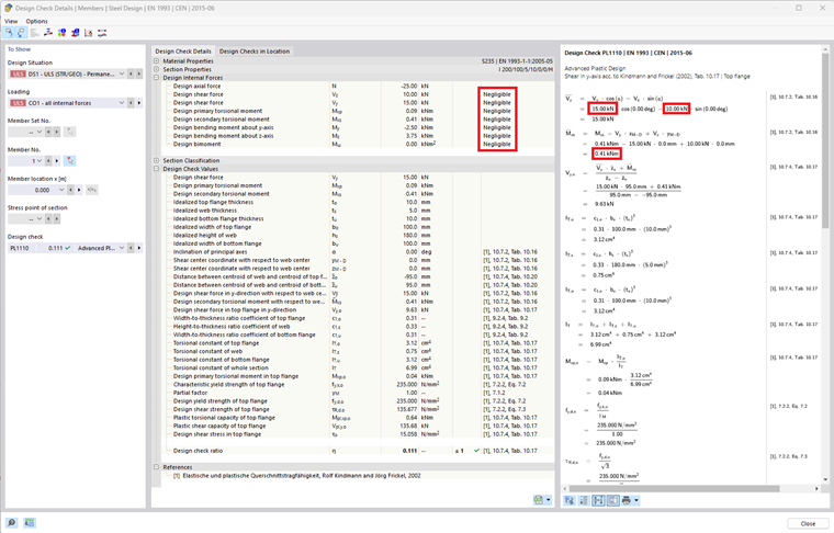
Определенные предельные значения для пренебрежения внутренними усилиями теперь также учитываются в методе частичных внутренних усилий (расширенная пластическая проверка). Внутренние усилия, которые находятся ниже установленного предельного значения, не учитываются в этой проверке.



;