18x
553909
10.12.2025

Vérification de l’acier - Méthode des efforts partiels - Efforts internes négligeables

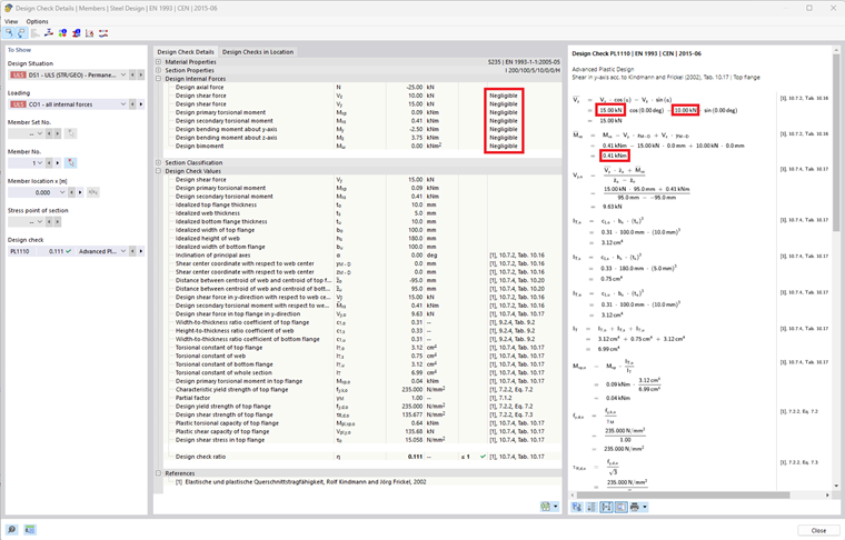
Les valeurs limites définies pour négliger les efforts internes sont désormais également prises en compte dans la méthode des efforts internes partiels (vérifications plastiques avancées). Les efforts internes qui sont en dessous de la valeur limite spécifiée ne sont donc pas pris en compte dans cette vérification.



;