18x
553909
2025-12-10

Dimensionamento de aço - Método de distribuição de forças internas parciais - Forças internas insignificantes

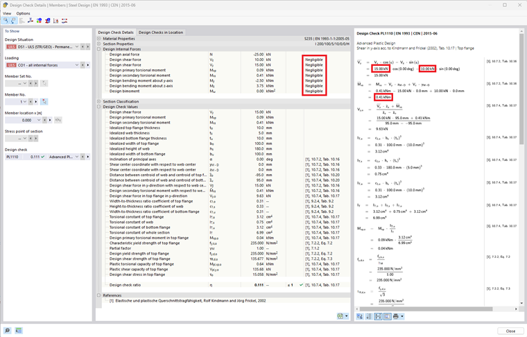
Os limites definidos para desconsiderar as forças internas também são agora considerados dentro do procedimento de cortes parciais (verificações plásticas avançadas). As forças internas que caem abaixo do valor limite definido não serão consideradas nesta verificação.



;