18x
553909
2025-12-10

Steel Design – Partial Internal Forces Method – Negligible Internal Forces

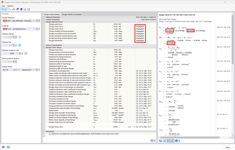
The defined limit values for neglecting internal forces are now also taken into account within the partial internal forces method (extended plastic design checks). Internal forces that fall below the defined limit value are therefore not taken into account in these design checks.



;