18x
553909
2025-12-10

Verifica acciaio - Metodo delle azioni parziali – Azioni trascurabili

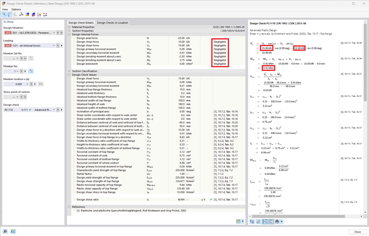
I limiti definiti per trascurare le forze interne vengono ora considerati anche all'interno della procedura delle forze interne parziali (verifiche plastiche avanzate). Le forze interne che rientrano nel limite impostato non saranno quindi considerate in questa verifica.



;