18x
553909
2025-12-10

Projektowanie konstrukcji stalowych - Metoda częściowych sił wewnętrznych - znikome siły wewnętrzne

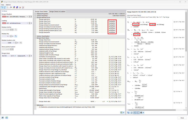
Zdefiniowane limity do pomijania wielkości przekrojowych są teraz również uwzględniane w ramach metody częściowych wielkości przekrojowych (rozszerzone dowody plastyczności). Wielkości przekrojowe, które są poniżej ustalonego limitu, nie będą uwzględniane w tym dowodzie.



;