18x
553909
10. Dezember 2025

Stahlbemessung - Teilschnittgrößenverfahren - vernachlässigbare Schnittgrößen

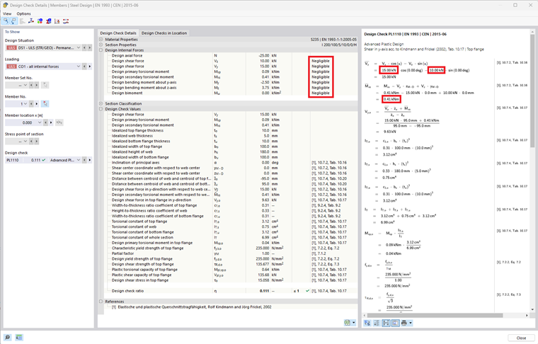
Die definierten Grenzwerte zum Vernachlässigen von Schnittgrößen werden nun auch innerhalb des Teilschnittgrößenverfahrens (erweiterte plastische Nachweise) berücksichtigt. Schnittgrößen, die unter den jeweils festgelegten Grenzwert fallen, werden für diesen Nachweis also nicht mit berücksichtigt.



;