18x
553909
10-12-2025

Cálculo de acero - Método de esfuerzos internos parciales - Esfuerzos internos despreciables

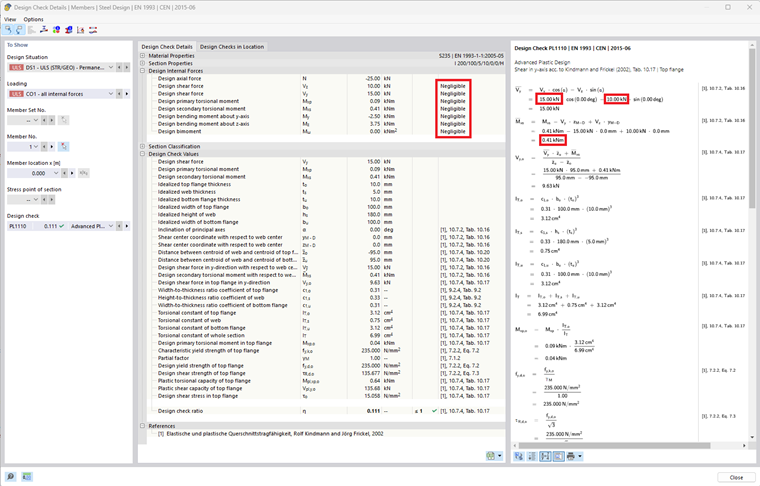
Los límites definidos para descartar fuerzas internas ahora también se tienen en cuenta dentro del método de fuerzas internas parciales (verificaciones plásticas avanzadas). Las fuerzas internas que estén por debajo del límite establecido no se considerarán para esta verificación.



;