18x
553909
10.12.2025

Posouzení ocelové konstrukce - Metoda částečných účinků - Zanedbatelné vnitřní síly

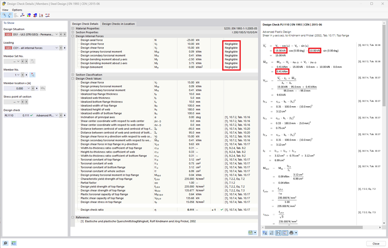
Definované mezní hodnoty pro zanedbání vnitřních sil jsou nyní zohledňovány také v rámci metody částečných vnitřních sil (rozšířené plastické posudky). Vnitřní síly, které spadají pod stanovenou mezní hodnotu, tedy nejsou pro tento posudek zohledňovány.



;