- Lösungen
- Implementierte Statik-Normen
- Indische Normen (IS)
Indische Normen (IS)
Regeln und Normen sind wichtig. Wo planen Sie Ihr Projekt und worauf müssen Sie achten? Bei internationalen Normen sind die Dlubal-Programme verlässliche Begleiter für Kunden aus aller Welt. Zahlreiche Normen finden Sie in RFEM und RSTAB integriert, wobei Ihnen entsprechende Add-Ons die Bemessung von Stahl-, Stahlbeton- und Holzkonstruktionen ermöglichen. Hier erhalten Sie eine Übersicht, welche Normen in den Programmen für die jeweiligen Länder verfügbar sind.
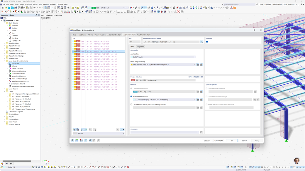
Automatische Bildung von Kombinationen in RFEM 6 und RSTAB 9
Die Statikprogramme RFEM 6 und RSTAB 9 bieten Ihnen eine erhebliche Erleichterung bei der Planung. Mit diesen Programmen können Sie automatisch Last- und Ergebniskombinationen gemäß der indischen Norm IS 800 erstellen.
Diese Funktion sorgt dafür, dass alle relevanten Anforderungen der Norm effizient und korrekt umgesetzt werden, sodass Ihre Berechnungen schneller und normgerecht durchgeführt werden.
Stahlbemessung nach IS 800
Das Add-On Stahlbemessung für RFEM 6 / RSTAB 9 ermöglicht Ihnen nicht nur die Durchführung von Nachweisen im Grenzzustand der Tragfähigkeit und Gebrauchstauglichkeit für Stäbe, sondern auch die vollständige Bemessung und Prüfung gemäß der indischen Norm IS 800.
Mit diesem Add-on können Sie Ihre Stahlkonstruktionen präzise nach den spezifischen Anforderungen der IS 800 entwerfen und überprüfen, was eine normgerechte Planung und maximale Sicherheit für Ihre Projekte gewährleistet.
Erdbebenbemessung nach IS 1893
Mit dem Add-On Modalanalyse für RFEM 6 / RSTAB 9 können Sie ganz einfach Eigenfrequenzen und Modenformen Ihrer Strukturen ermitteln, um deren dynamisches Verhalten präzise zu analysieren.
Das Add-On Antwortspektrenverfahren für RFEM 6 / RSTAB 9 bietet Ihnen die Möglichkeit, Erdbebenanalysen mithilfe des Multimodalen Antwortspektrenverfahrens durchzuführen. Es berücksichtigt dabei unter anderem die indische Norm IS 1893, sodass Sie Ihre Bauwerke effizient und normgerecht auf seismische Belastungen überprüfen können. Diese Lösung hilft Ihnen, die Erdbebensicherheit Ihrer Strukturen zuverlässig zu gewährleisten.